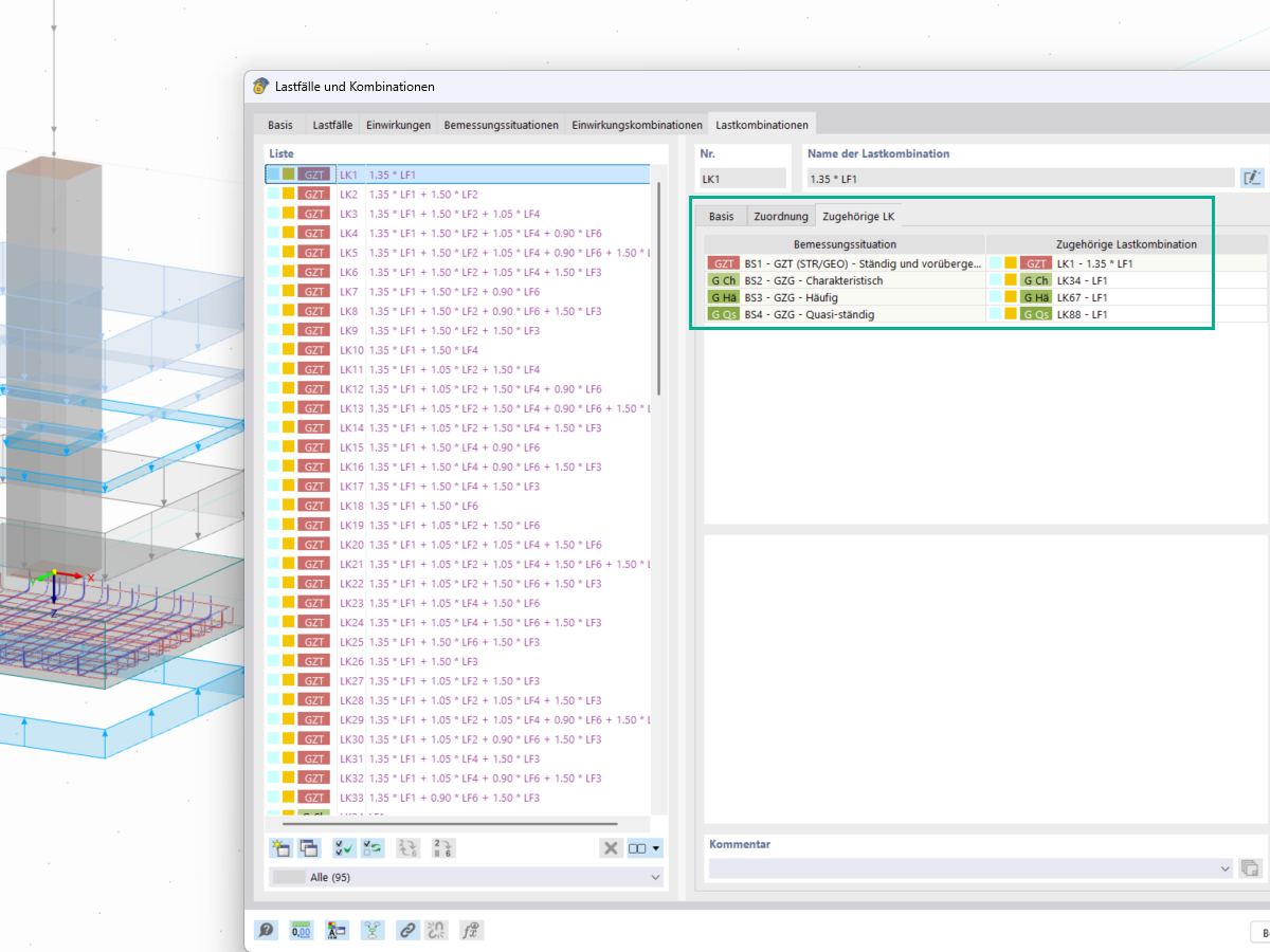
在“荷载和组合”窗口中,可以在“荷载组合”下将相应的荷载组合分配给地基承载力验算和滑移验算,还可以对其进行修改。
在“荷载和组合”窗口中,可以在“荷载组合”下将相应的荷载组合分配给地基承载力验算和滑移验算,还可以对其进行修改。
2025-05-20
056793
  • RFEM 6

相关荷载组合

在“荷载和组合”窗口中,可以在“荷载组合”下将相应的荷载组合分配给地基承载力验算和滑移验算,还可以对其进行修改。

  • 荷载
  • 组合
  • 荷载组合
  • 相关荷载组合
  • 岩土工程
  • 承载力验算
  • 滑移验算
  • 基础
  • 岩土工程
  • 特征荷载
分享