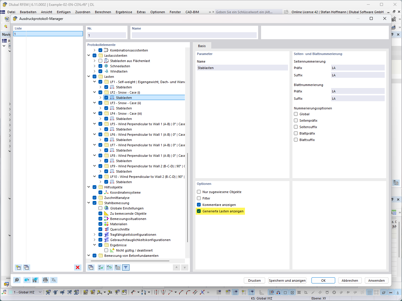
显示技术详细视图中生成荷载的功能展示。
显示技术详细视图中生成荷载的功能展示。
2025-07-15
057789
  • RFEM 6
  • RSTAB 9

FAQ 005711 | 荷载向导 - 显示生成的荷载

显示技术详细视图中生成荷载的功能展示。

这张图展示了一个用于显示生成荷载的功能,荷载以数值和技术细节的方式呈现。它显示了在结构分析环境中的详细荷载分布,并在模型上可视化特定荷载。
  • 生成的荷载
  • 技术细节视图
  • 荷载计算
  • 结构模型
用于
  • 荷载向导 - 显示生成的荷载
分享