结构软件中的用于输入自定义材料数据的用户界面
结构软件中的用于输入自定义材料数据的用户界面
2025-07-15
057800
  • RFEM 6
  • RSTAB 9

添加或加载用户自定义材料

结构软件中的用于输入自定义材料数据的用户界面

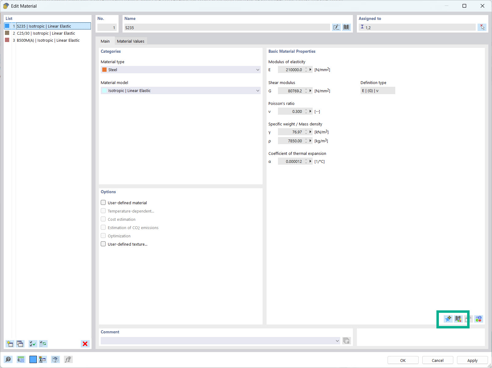
用户界面显示用于输入自定义材料属性的对话框。用户可以手动输入和保存具体的材料参数。提供上传和管理自定义材料数据的功能。工程师可以扩展和调整材料数据库。
  • 用户自定义材料
  • 材料属性
  • 数据库
  • 工程设计软件
用于
  • 用户自定义材料库
分享