使用结构分析软件设计 RFEM 6 和 RSTAB 9,依据 NTC 2018 自动生成荷载组合。
使用结构分析软件设计 RFEM 6 和 RSTAB 9,依据 NTC 2018 自动生成荷载组合。
2025-07-25
057972
  • RFEM 6

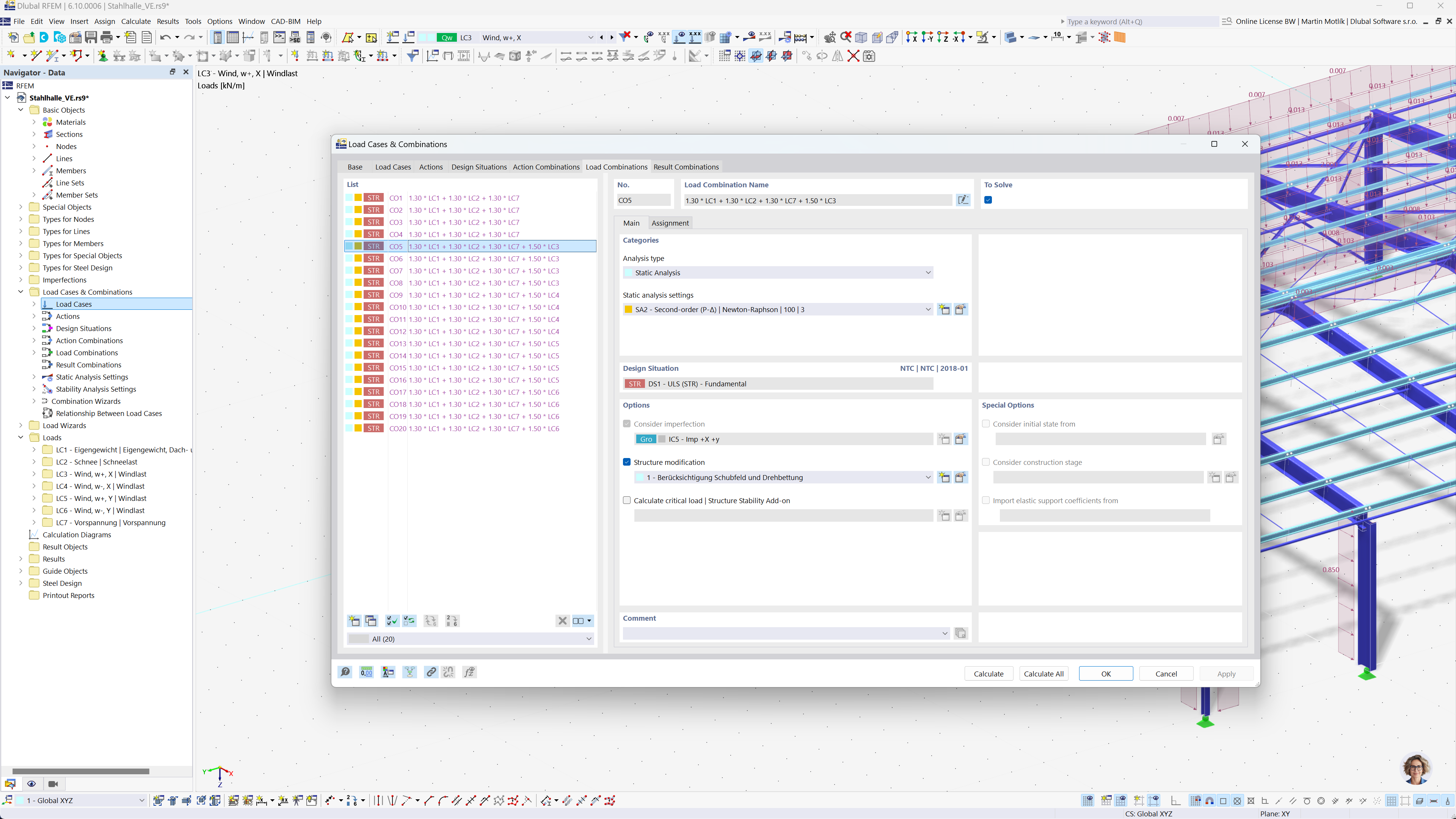
RFEM 6 和 RSTAB 9 中根据 NTC 2018 生成组合

使用结构分析软件设计 RFEM 6 和 RSTAB 9,依据 NTC 2018 自动生成荷载组合。

该图展示了 RFEM 6 和 RSTAB 9 中根据 NTC 2018 自动生成荷载组合的过程。图中可以看到一个直观的界面,在这里可以基于特定条件将荷载工况进行组织和组合。此功能通过自动生成所有必需的荷载组合,提高了工程师执行标准的效率。
  • 组合生成
  • NTC 2018
  • 结构分析
  • RFEM
  • RSTAB
分享