根据欧洲规范0在 RFEM 6 和 RSTAB 9 中生成荷载组合窗的视图
根据欧洲规范0在 RFEM 6 和 RSTAB 9 中生成荷载组合窗的视图
2025-07-29
058025
  • RFEM 6

结构分析软件中的自动荷载组合生成

根据欧洲规范0在 RFEM 6 和 RSTAB 9 中生成荷载组合窗的视图

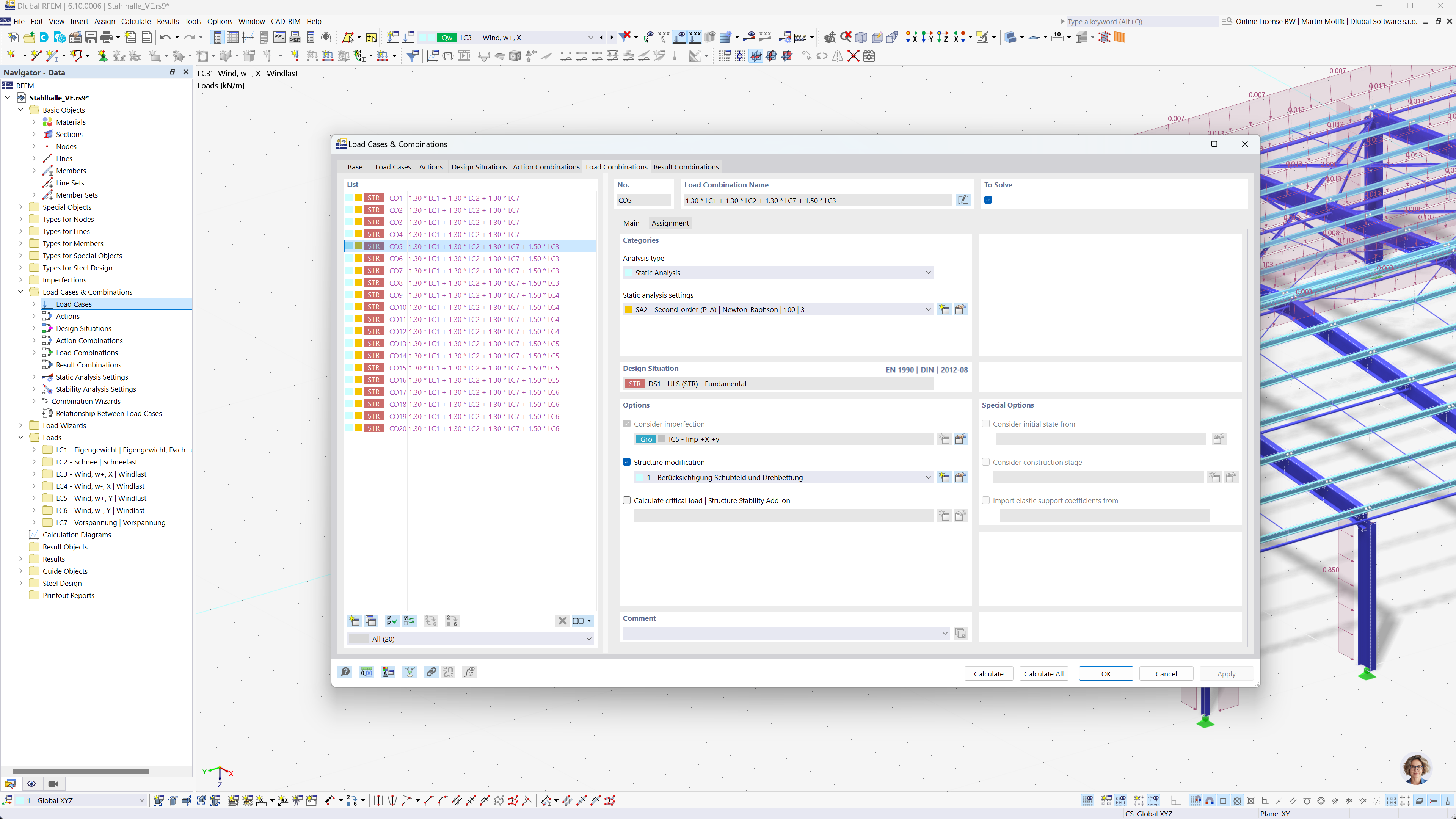
该图显示了 RFEM 6 和 RSTAB 9 根据 Eurocode 0 自动生成荷载组合的软件界面。界面显示了荷载工况数据、组合规则和相关参数的表格。该功能简化了创建精确荷载组合的过程,确保符合 Eurocode 标准。该软件可高效地进行复杂结构项目的分析计算。
  • 荷载组合
  • 欧洲规范 0
  • RFEM 6
  • RSTAB 9
  • 结构分析
  • 自动生成
分享