RFEM 6 和 RSTAB 9 中荷载组合自动化过程的详细视图,符合 EN 1990 和 BS 5950-1 标准。
RFEM 6 和 RSTAB 9 中荷载组合自动化过程的详细视图,符合 EN 1990 和 BS 5950-1 标准。
2025-09-23
059147
  • RFEM 6

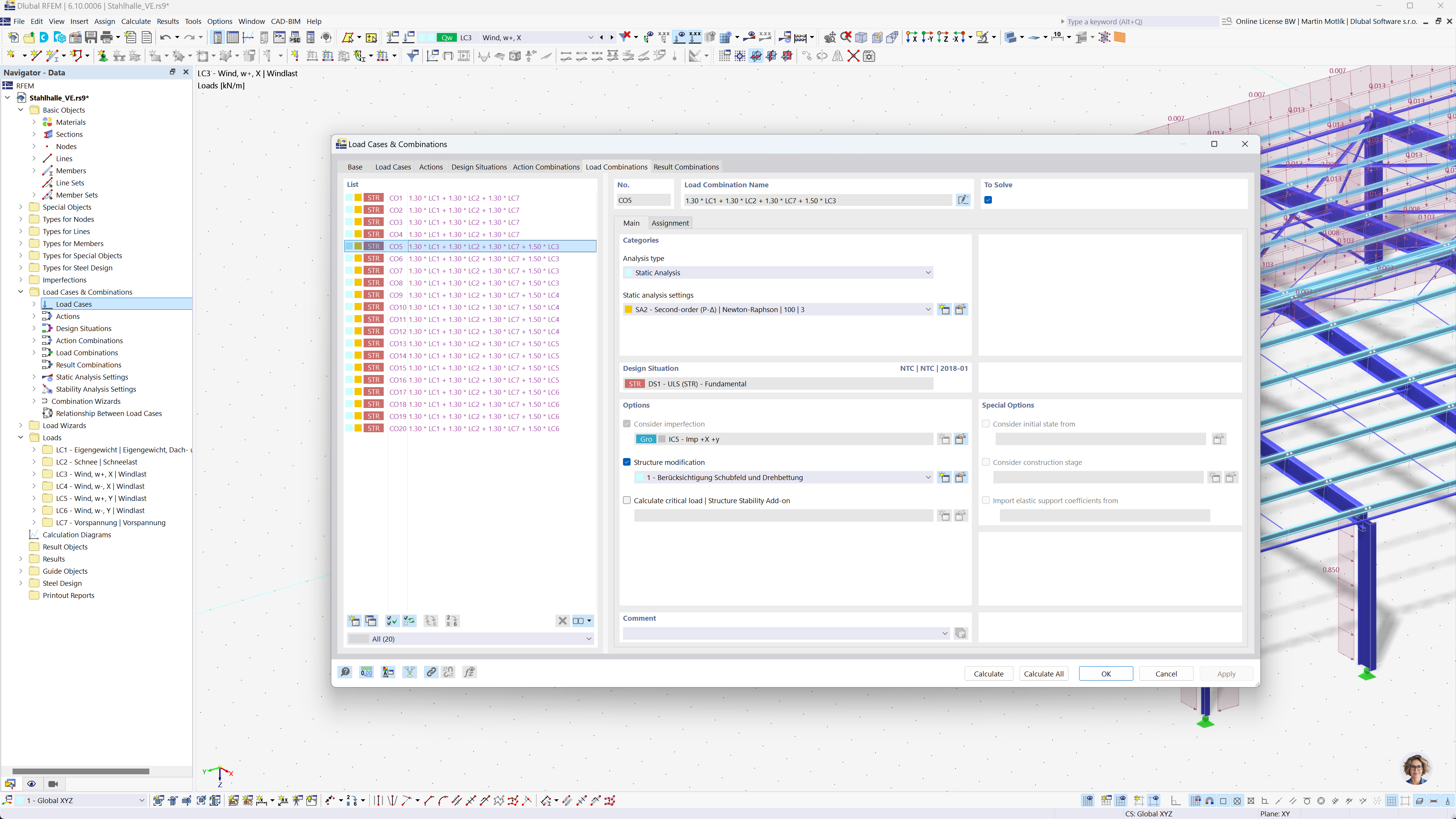
RFEM 与 RSTAB 中荷载组合的自动生成

RFEM 6 和 RSTAB 9 中荷载组合自动化过程的详细视图,符合 EN 1990 和 BS 5950-1 标准。

该图展示了 RFEM 6 和 RSTAB 9 软件中荷载组合创建的自动化。重点是 Eurocode 0 和英国标准 BS 5950-1 在结构分析中的应用。该过程旨在简化计算,确保符合国际工程标准。该功能提高了结构建模的效率和精确性。
  • 荷载组合
  • 欧洲规范 0
  • BS 5950‑1
  • RFEM 6
  • RSTAB 9
分享