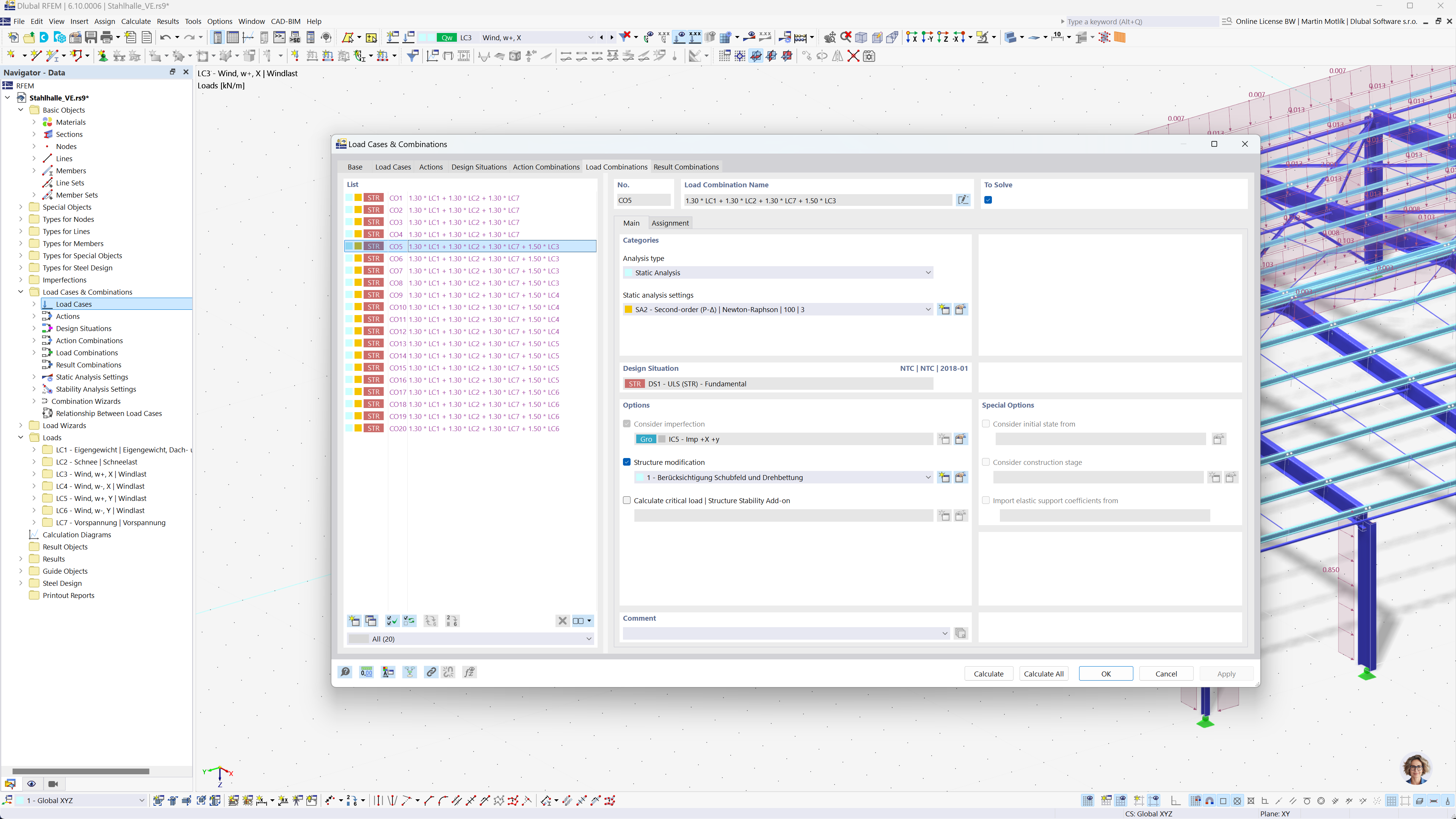
显示在符合中国规范的结构设计分析软件中的多语言界面中自动生成的荷载组合。
显示在符合中国规范的结构设计分析软件中的多语言界面中自动生成的荷载组合。
2025-09-29
059288
  • RFEM 6

根据中国规范在 RFEM 和 RSTAB 中自动生成组合

显示在符合中国规范的结构设计分析软件中的多语言界面中自动生成的荷载组合。

这张图展示了使用结构分析软件界面自动生成荷载组合的过程。这一过程符合中国规范 GB 55001, GB 55002, GB 50009, GB 50011 和 GB 50068。界面上可以看到创建荷载组合和结果组合的详细选项。该功能有效帮助工程师更高效地遵循当地建筑规范。
  • 荷载组合
  • 中国规范
  • 结构分析
  • RFEM
  • RSTAB
  • 工程软件
分享