使用 RFEM 6 和 RSTAB 9,基于俄标 SP 20.13330 自动生成荷载组合和结果组合,实现精确的结构分析。
使用 RFEM 6 和 RSTAB 9,基于俄标 SP 20.13330 自动生成荷载组合和结果组合,实现精确的结构分析。
2025-10-02
059359
  • RFEM 6

工程中的自动组合生成通过俄罗斯规范

使用 RFEM 6 和 RSTAB 9,基于俄标 SP 20.13330 自动生成荷载组合和结果组合,实现精确的结构分析。

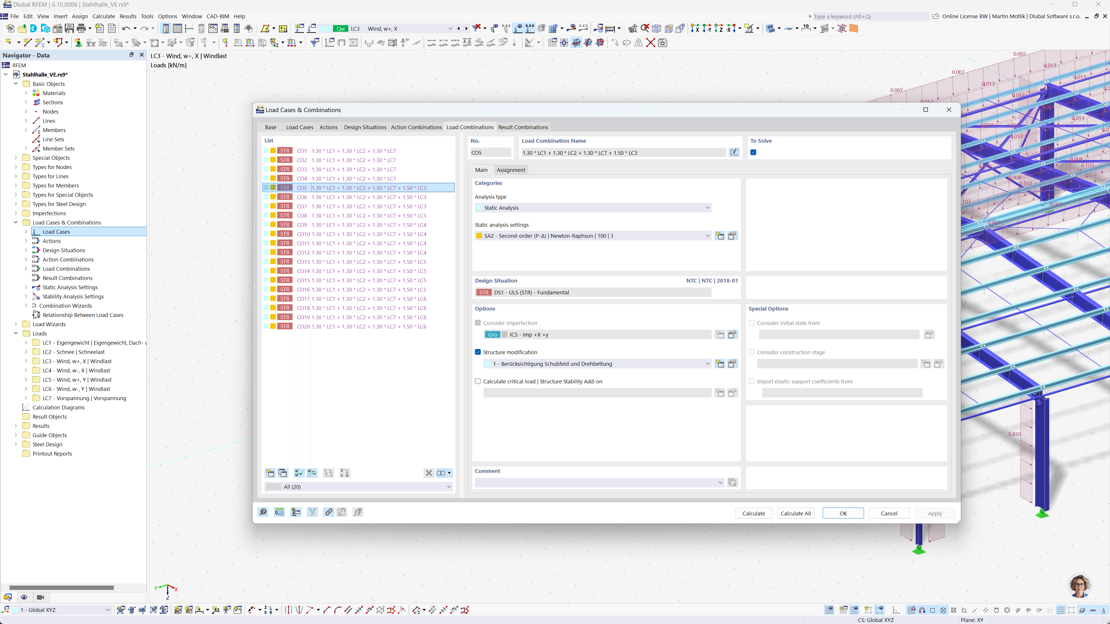
该图展示了如何使用 RFEM 6 和 RSTAB 9 软件根据俄罗斯规范 SP 20.13330 自动创建荷载组合和结果组合。此功能可以帮助工程师高效、准确地满足复杂的俄罗斯建筑规范要求。该流程确保所有计算快速无误地完成,重点在于提高生产力并确保符合法规。
  • 俄罗斯规范
  • 荷载组合
  • 结构分析
  • SP 20.13330
  • RFEM
  • RSTAB
  • 自动计算
分享