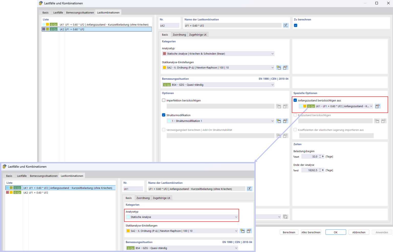
使用初始状态功能考虑短期载荷
使用初始状态功能考虑短期载荷
2025-11-14
060134
  • RFEM 6

使用初始状态功能考虑短期负载

使用初始状态功能考虑短期载荷

分享