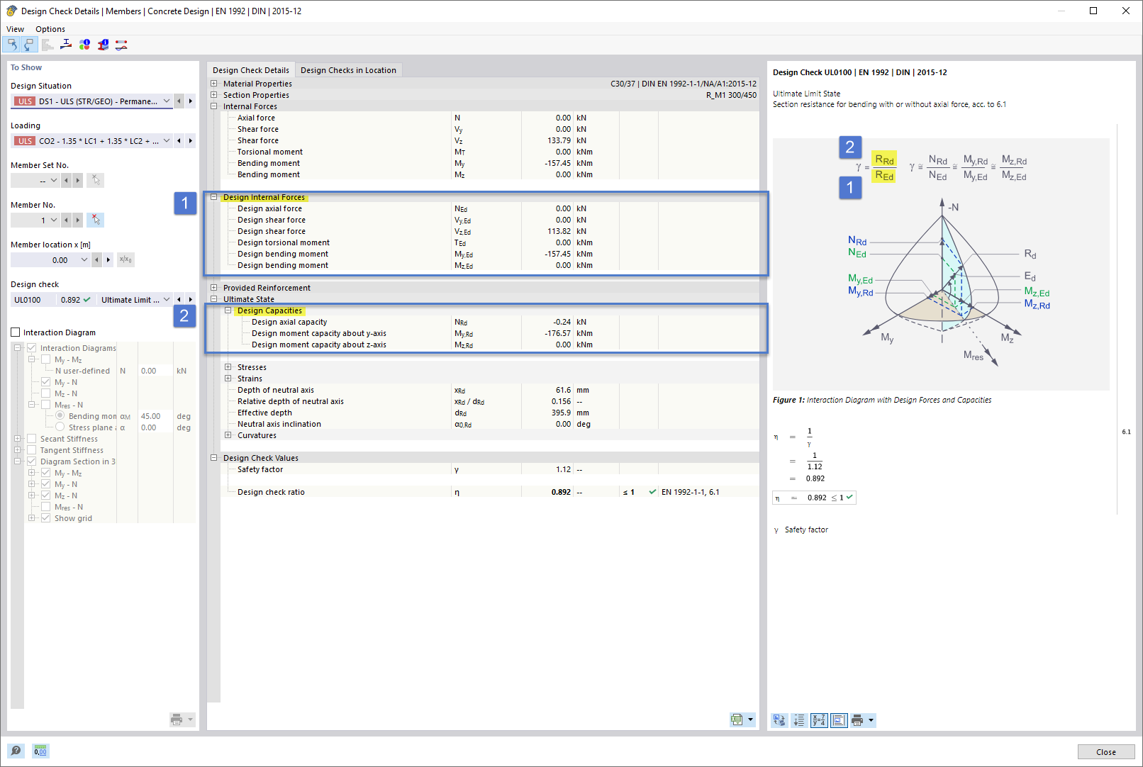
验算细节 | 杆件 | 混凝土设计 | EN 1992 | DIN | 2015-12
验算细节 | 杆件 | 混凝土设计 | EN 1992 | DIN | 2015-12
2025-12-11
060612
  • RFEM 6

设计验算详细信息 | 杆件 | 混凝土设计 | EN 1992 | DIN | 2015-12

验算细节 | 杆件 | 混凝土设计 | EN 1992 | DIN | 2015-12

分享