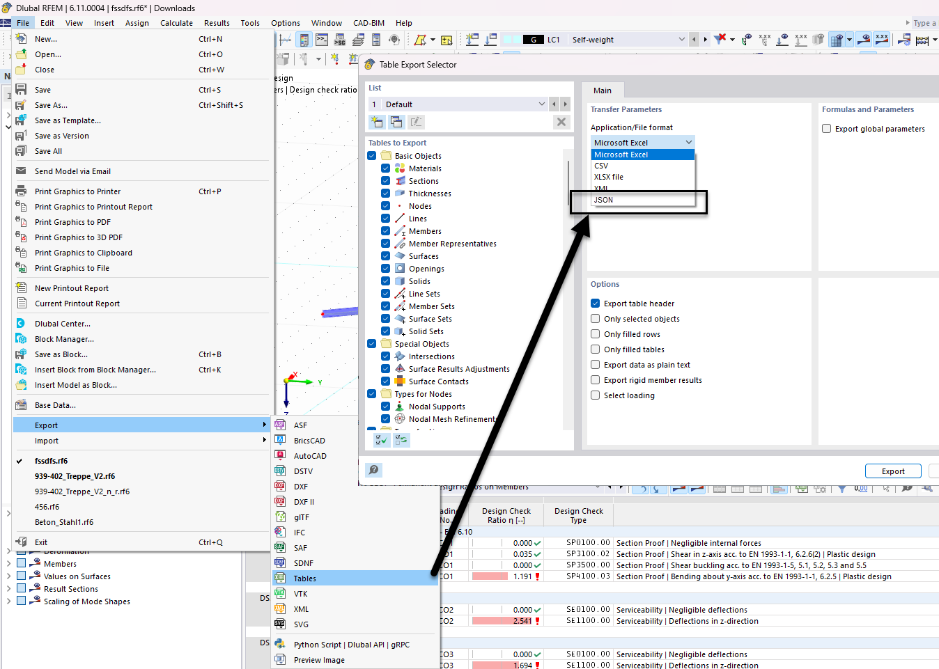
将表格导出为 JSON 格式,展示数据结构的选择,便于高效的数据操作。
将表格导出为 JSON 格式,展示数据结构的选择,便于高效的数据操作。
2025-12-11
060630
  • RFEM 6

JSON 导出表选择器

将表格导出为 JSON 格式,展示数据结构的选择,便于高效的数据操作。

该图展示了工程软件中用于选择以 JSON 格式导出表格数据的界面。该功能允许用户自定义导出时包含哪些数据表。界面上还可以看到不同的用于处理和管理数据的选项。
  • JSON 导出
  • 表选择器
  • 数据结构
  • 工程软件
  • 导出选项
分享