显示用于结构分析的全球参数设置界面的屏幕。
显示用于结构分析的全球参数设置界面的屏幕。
2025-12-11
060632
  • RFEM 6

编辑全局参数界面

显示用于结构分析的全球参数设置界面的屏幕。

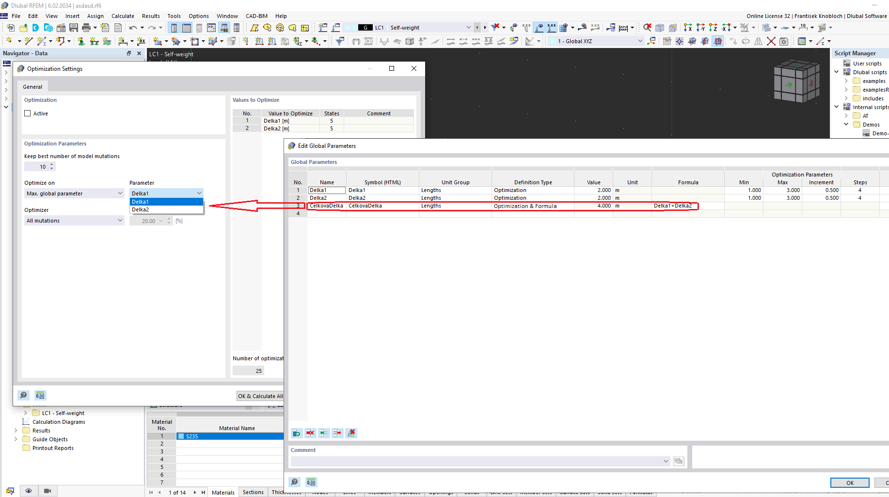
该图显示了结构分析软件中编辑全局参数的界面。该程序提供调整与结构建模和模拟相关的各种参数的选项。这些参数对于进行精确的分析和设计计算至关重要。界面包含输入和管理与项目需求相关的关键数据的字段。
  • 全局参数
  • 结构分析
  • 工程软件
  • 参数编辑
分享