作用类别 公路桥 EN 1991
作用类别 公路桥 EN 1991
2025-12-16
060697
  • RFEM 6

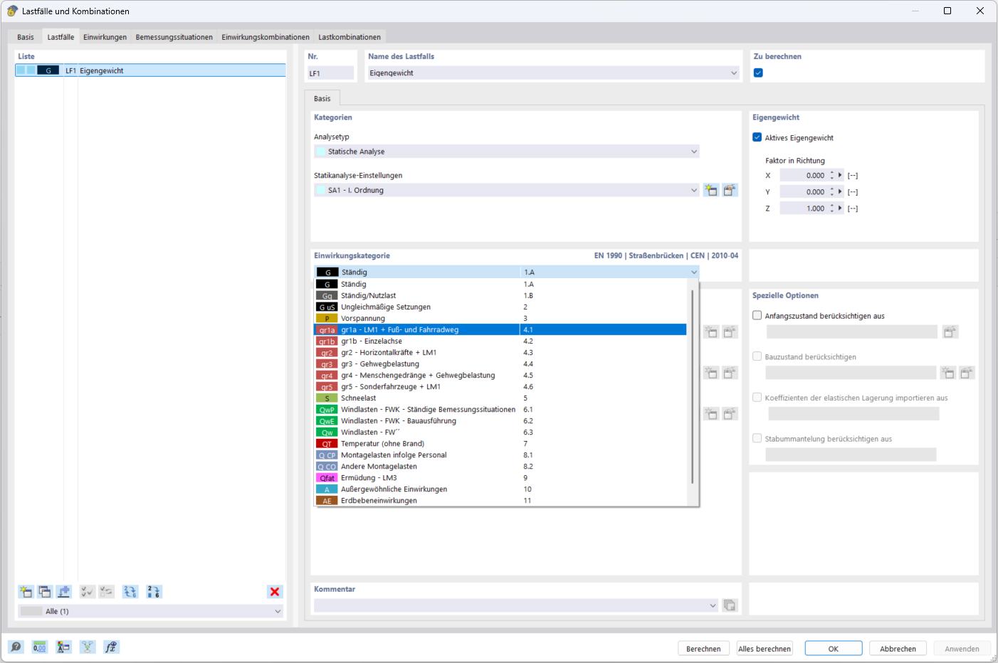
公路桥荷载类别

作用类别 公路桥 EN 1991

  • 桥梁
分享