“新建设计支座”对话框
“新建设计支座”对话框
2026-01-02
060830
  • RFEM 6

“新建设计支座”对话框

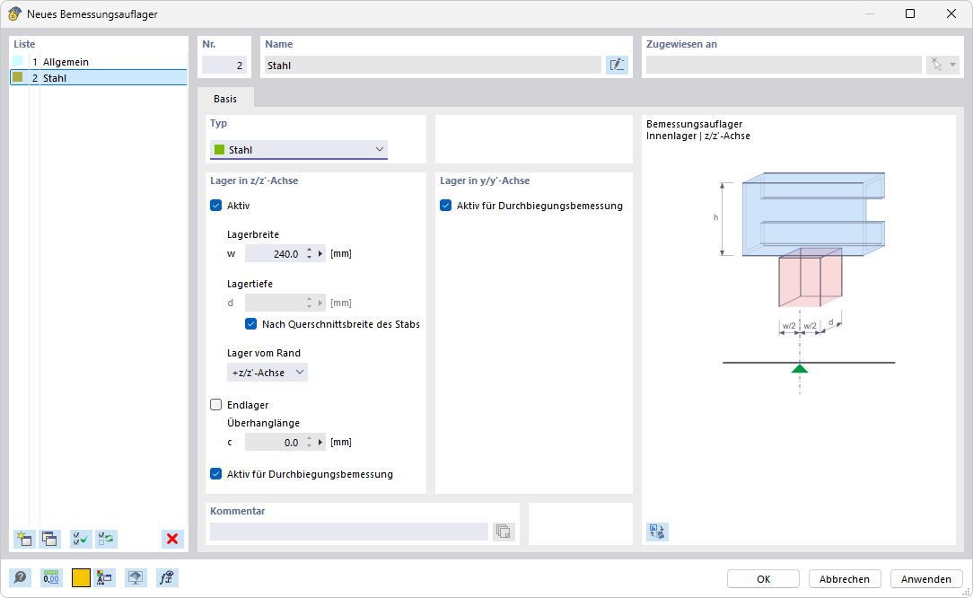
该图显示了一个用于创建新设计荷载的对话框,包含多个输入栏和选项。在该对话框中可以定义荷载传递的自定义设置。用户可以输入结构设计的特定参数。
  • 设计支座
分享