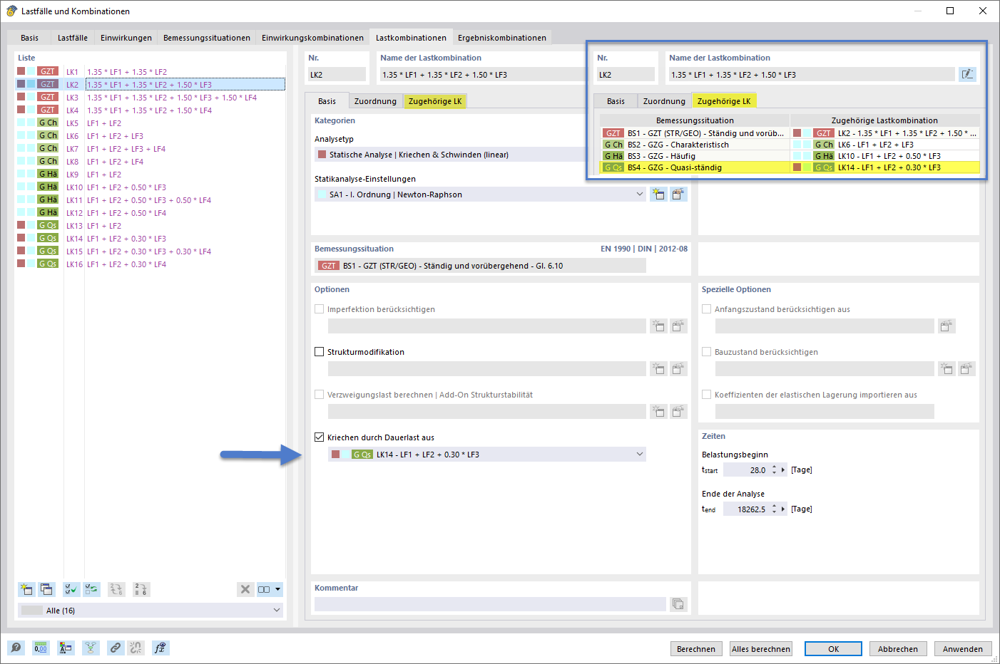
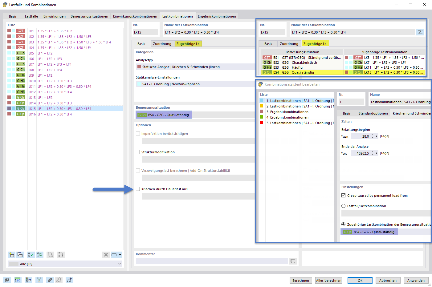
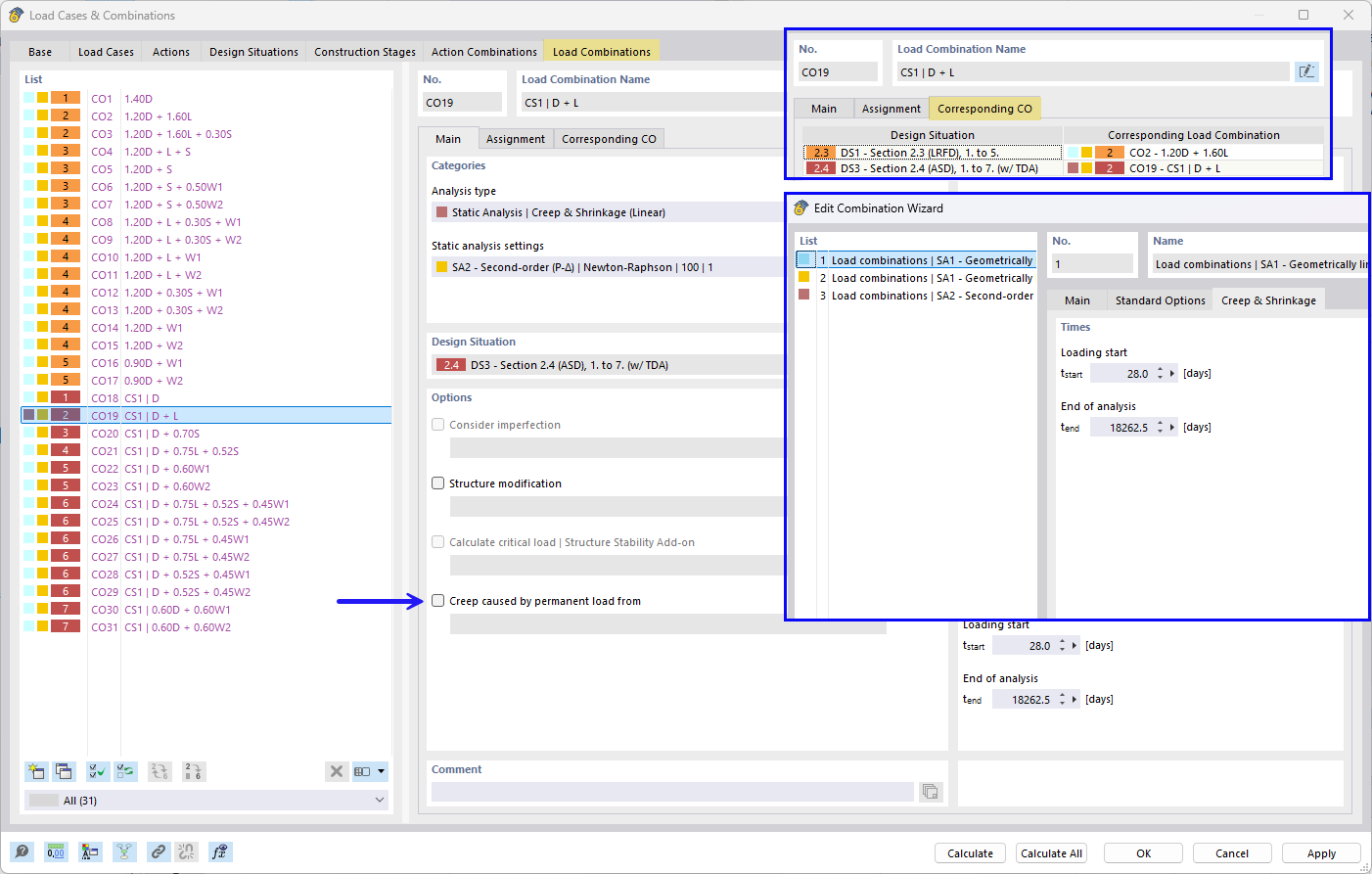
使用组合向导和相关组合设置产生徐变的长期荷载
使用组合向导调整应考虑徐变的长期荷载及相关组合
使用组合向导设置引起徐变的长期荷载及其相关组合
使用组合向导和相关组合设置产生徐变的长期荷载
使用组合向导调整应考虑徐变的长期荷载及相关组合
使用组合向导设置引起徐变的长期荷载及其相关组合
2026-01-29
061167
  • RFEM 6
  • RFEM 6 的混凝土设计模块
  • RSTAB 9的混凝土设计
    • 混凝土结构
    • 结构分析与设计
    • 非线性分析

使用组合向导设置导致徐变的长期荷载及其相应的组合

使用组合向导和相关组合设置产生徐变的长期荷载

使用组合向导和相关组合设置产生徐变的长期荷载
  • 组合向导
  • 永久荷载
  • 徐变
  • 分析
  • 类型
  • 组合学
  • 线性
  • 相关
分享
2026-01-29
061168
  • RFEM 6
  • RFEM 6 的混凝土设计模块
  • RSTAB 9的混凝土设计
    • 混凝土结构
    • 结构分析与设计
    • 非线性分析
通过组合向导和相关组合设置徐变效应的长时间荷载
使用组合向导调整应考虑徐变的长期荷载及相关组合

使用组合向导设置产生徐变的长期荷载及其相关组合
  • 组合向导
  • 恒载
  • 徐变
  • 分析
  • 类型
  • 组合学
  • 线性
  • 相关
分享
2026-01-29
061169
  • RFEM 6
  • RFEM 6 的混凝土设计模块
  • RSTAB 9的混凝土设计
    • 混凝土结构
    • 结构分析与设计
    • 非线性分析
通过组合向导及其组合设置持久荷载
使用组合向导设置引起徐变的长期荷载及其相关组合

通过组合向导和相关组合调整引起徐变的长期荷载
  • 组合向导
  • 永久荷载
  • 徐变
  • 分析
  • 类型
  • 组合学
  • 线性
  • 相关
分享