计算书包含钢结构设计数据
计算书包含钢结构设计数据
2026-02-26
061588
  • RFEM 6

钢结构设计数据的计算书

计算书包含钢结构设计数据

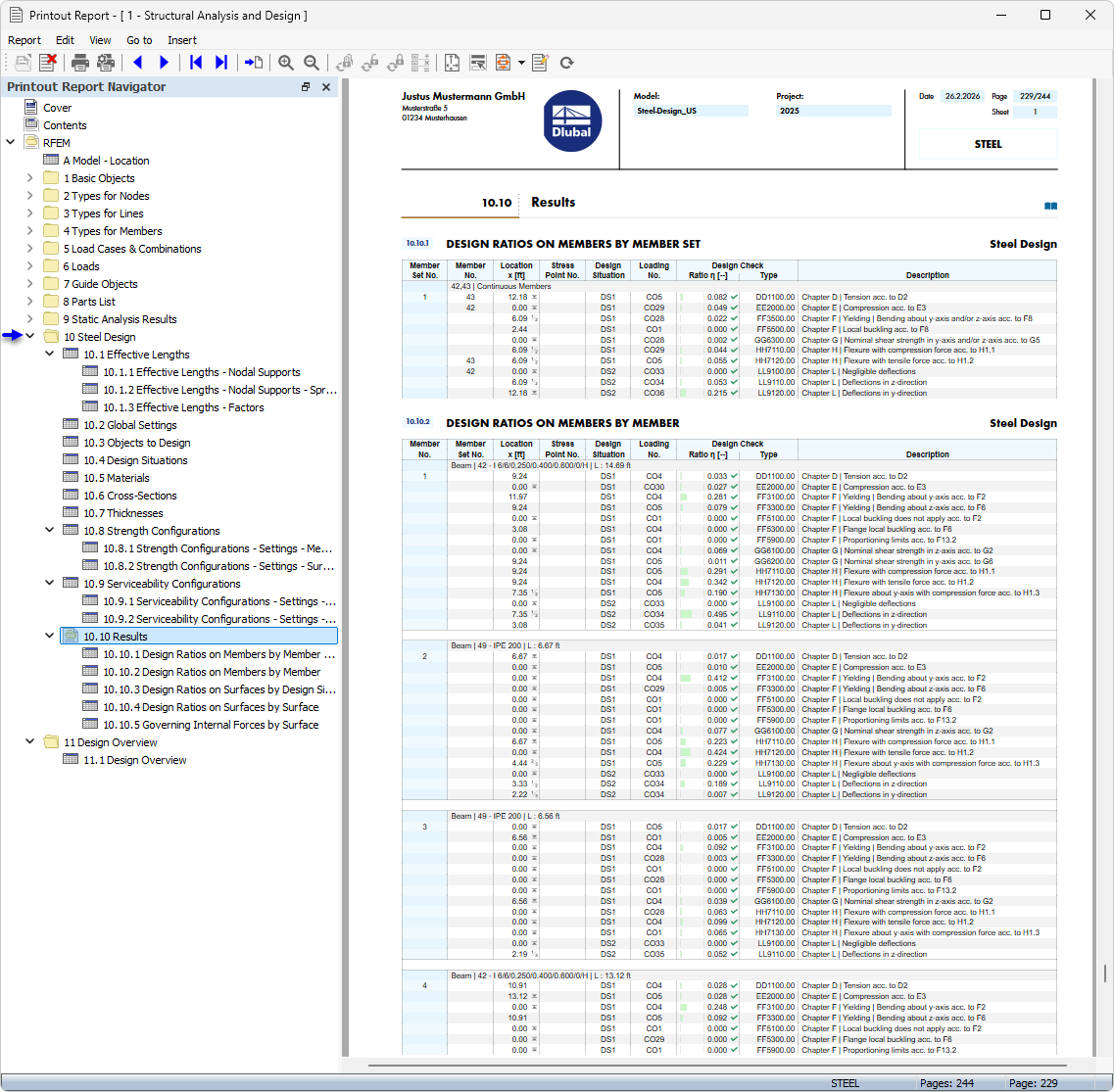
该图展示了包含关于钢结构设计的详细信息的计算书。这些报告对于在工程实践中记录设计结果至关重要。通过提供详细的计算结果,它们有助于提高设计过程的可追溯性和质量保证。这类文档还用作钢结构组件承载力分析的证明。
  • 计算书
  • 钢结构设计
分享