“验算细节”对话框,荷载组合结果评估
“验算细节”对话框,荷载组合结果评估
2026-03-05
061661
  • RFEM 6
  • 钢结构
  • 应力分析与计算
    • 钢结构节点连接
    • Eurocode 3
    • EN 1993-1-8

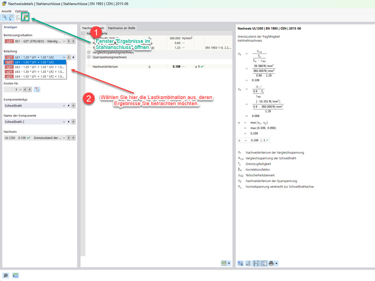
FAQ 5785, 图 3 | "验算详细信息"窗口,用于选择相应的荷载组合

“验算细节”对话框,荷载组合结果评估

图片显示了“验算细节”窗口,可用于选择相应的荷载组合。
  • 钢结构节点模块
  • 钢结构节点
  • 结果
  • 钢节点中的结果
  • 评估
用于
  • 钢节点结果 - 选择要考虑的荷载组合
分享