静力计算
静力计算
2026-03-12
061783
  • RFEM 6 铝合金结构设计

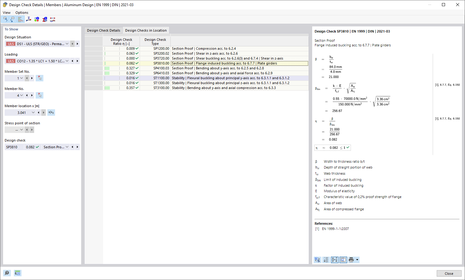
位置的验算

静力计算

  • 位置处的设计
分享