荷载工况和子工况分组的表示,便于更好的组织和概览
荷载工况和子工况分组的表示,便于更好的组织和概览
2026-03-17
061842
  • RFEM 6

创建子荷载工况

荷载工况和子工况分组的表示,便于更好的组织和概览

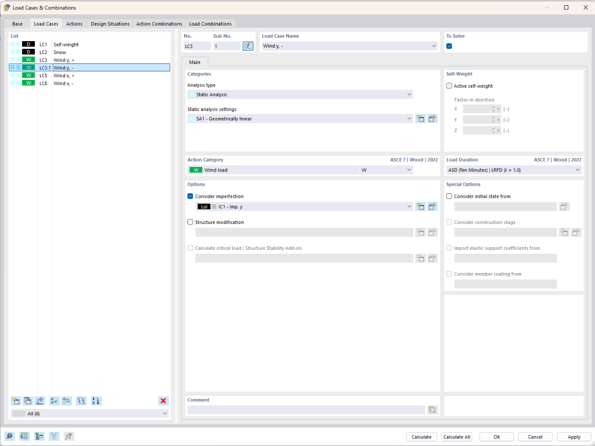
这张图展示了如何通过将荷载工况与子荷载工况分组,来以结构化的方式管理荷载工况。这有助于提高荷载管理的效率和清晰度。
  • 荷载工况
  • 子工况
  • 组织结构
  • 更好概览
  • 建筑规划
用于
  • 子荷载工况
分享