带有成本章节的打印报告管理器
带有成本章节的打印报告管理器
2026-03-27
062041
  • RFEM 6

带有成本章节的输出报告管理器

带有成本章节的打印报告管理器

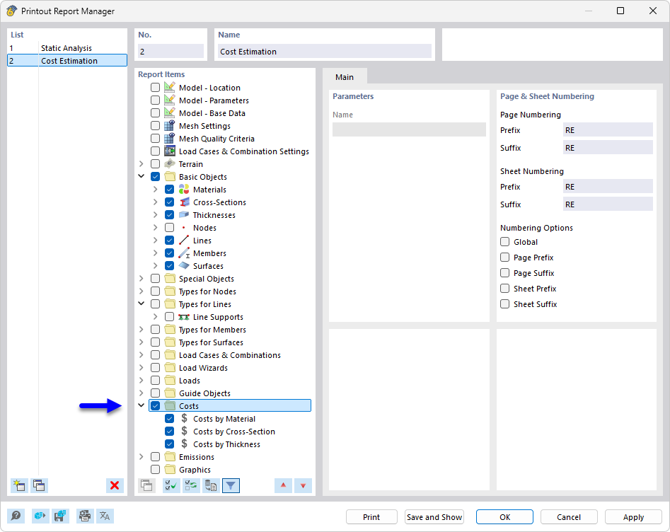
表达日志管理器显示用于成本分析和建筑项目文档编制的不同章节。这些章节结构清晰,能够对项目成本及相关文档进行全面评估和展示。该管理器是用于建筑项目全面规划和管理的重要工具。
  • 打印报告管理器
  • 打印报告
  • 成本
  • 成本估算
  • 文档
分享