带有排放章节的打印日志管理器
带有排放章节的打印日志管理器
2026-03-30
062050
  • RFEM 6

带有排放章节的打印输出报告管理器

带有排放章节的打印日志管理器

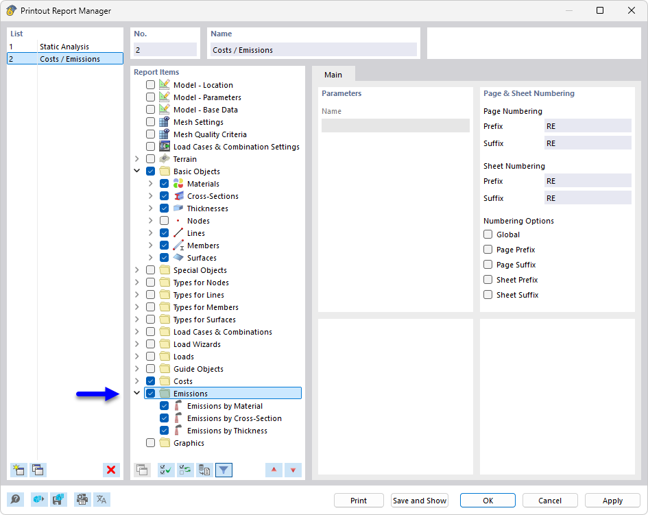
表达协议管理器显示多个章节供选择,用于建筑项目的文档编制。可用章节包括诸如排放和汇编文档等详细领域。此功能优化了概览,并可高效管理特定协议。该工具对于在工程领域创建一致且全面的报告至关重要。
  • 输出报告管理器
  • 输出报告
  • 排放
  • CO2
  • 文档
分享