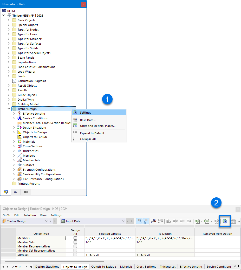
调用“全局设置”对话框
调用“全局设置”对话框
2026-04-21
062384
  • RFEM 6

打开“全局设置”对话框

调用“全局设置”对话框

“全局设置”对话框显示了用于调整木结构设计参数的选项。它允许用户进行特定设置,以优化木结构的评估和计算。材料性能和设计准则等影响因素可以进行精确配置。这些设置对于木结构的精确设计分析至关重要。
  • 全局设置
分享