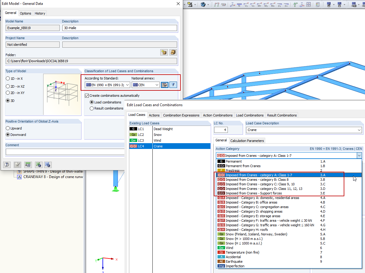
Kombinace zatížení od jeřábu: EN 1990 + EN 1991-3; Jeřáby
  • 3D prohlížeč
  • 3D prohlížeč | Babylon
  • Virtuální realita
Ocelová hala
  • 3D prohlížeč
  • 3D prohlížeč | Babylon
  • Virtuální realita
3D-Rendering des Kranbahnträgers
  • 3D prohlížeč
  • 3D prohlížeč | Babylon
  • Virtuální realita
Vodorovná zatížení od příčení a zadání údajů v programu CRANEWAY
Správce projektů
  • 3D prohlížeč
  • 3D prohlížeč | Babylon
  • Virtuální realita
Možnost "Spočítat všechny výsledky všech otevřených modelů"
  • 3D prohlížeč
  • 3D prohlížeč | Babylon
  • Virtuální realita
Kombinace zatížení od jeřábu: EN 1990 + EN 1991-3; Jeřáby
Ocelová hala
3D-Rendering des Kranbahnträgers
Vodorovná zatížení od příčení a zadání údajů v programu CRANEWAY
Správce projektů
Možnost "Spočítat všechny výsledky všech otevřených modelů"
30.5.2024
010319
  • RFEM 5
  • RSTAB 8
  • Jeřáby a jeřábové dráhy
    • Eurocode 1
    • Eurocode 3

Kombinace zatížení od jeřábu: EN 1990 + EN 1991-3; Jeřáby

Používá se v
  • Kombinace zatížení od jeřábu: EN 1990 + EN 1991-3; Jeřáby
3D model
Více o 3D modelu
  • Ocelová hala – Automatický výpočet pro jeřáb
Specifikace
Počet uzlů 55
Počet linií 82
Počet prutů 82
Počet zatěžovacích stavů 3
Celková hmotnost 17,628 t
Rozměry (metrické) 20,629 x 24,629 x 7,314 m
Rozměry (imperiální) 67.68 x 80.8 x 24 feet
Verze programu 5.23.02
Sdílet
30.5.2024
020461
  • RFEM 5
  • Ocelové konstrukce
  • Eurocode 1
    • Eurocode 3
Ocelová hala
Používá se v
  • Kombinace zatížení od jeřábu: EN 1990 + EN 1991-3; Jeřáby
3D model
Více o 3D modelu
  • Ocelová hala – Automatický výpočet pro jeřáb
Specifikace
Počet uzlů 55
Počet linií 82
Počet prutů 82
Počet zatěžovacích stavů 3
Celková hmotnost 17,628 t
Rozměry (metrické) 20,629 x 24,629 x 7,314 m
Rozměry (imperiální) 67.68 x 80.8 x 24 feet
Verze programu 5.23.02
Sdílet
30.5.2024
002387
  • CRANEWAY 8
  • Ocelové konstrukce
  • Jeřáby a jeřábové dráhy
    • Statické konstrukce
    • Analýza napětí
    • Posouzení stability
3D-Rendering des Kranbahnträgers
Používá se v
  • Jeřábová dráha
3D model
Více o 3D modelu
  • Jeřábová dráha
Specifikace
Počet uzlů 3
Počet prutů 2
Celková hmotnost 0,409 t
Rozměry (metrické) 14,500 x 0,500 x 0,500 m
Rozměry (imperiální) 47.57 x 1.64 x 1.64 feet
Verze programu 8.25.01
Sdílet
30.5.2024
008971
  • CRANEWAY 8
  • Jeřáby a jeřábové dráhy
  • Ocelové konstrukce
    • Průmyslové konstrukce a zařízení
    • Statické konstrukce
    • Posouzení stability
    • Eurocode 3
    • Eurocode 1
Vodorovná zatížení od příčení a zadání údajů v programu CRANEWAY
Používá se v
  • Vodorovná zatížení jeřábové dráhy od příčení mostových jeřábů
Sdílet
30.5.2024
016125
  • RFEM 5
  • RSTAB 8
Správce projektů
Používá se v
  • Úpravy modelů z programu RSTAB v programu RFEM
3D model
Více o 3D modelu
  • Ocelová hala – Automatický výpočet pro jeřáb
Specifikace
Počet uzlů 55
Počet linií 82
Počet prutů 82
Počet zatěžovacích stavů 3
Celková hmotnost 17,628 t
Rozměry (metrické) 20,629 x 24,629 x 7,314 m
Rozměry (imperiální) 67.68 x 80.8 x 24 feet
Verze programu 5.23.02
Sdílet
30.5.2024
016237
  • RFEM 5
  • RSTAB 8
Možnost "Spočítat všechny výsledky všech otevřených modelů"
Používá se v
  • Spočítejte několik modelů
3D model
Více o 3D modelu
  • Ocelová hala – Automatický výpočet pro jeřáb
Specifikace
Počet uzlů 55
Počet linií 82
Počet prutů 82
Počet zatěžovacích stavů 3
Celková hmotnost 17,628 t
Rozměry (metrické) 20,629 x 24,629 x 7,314 m
Rozměry (imperiální) 67.68 x 80.8 x 24 feet
Verze programu 5.23.02
Sdílet