10009x
000819
27.4.2021

Kombinace zatížení od jeřábu: EN 1990 + EN 1991-3; Jeřáby

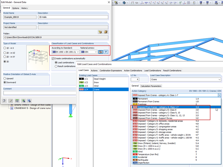
Při posuzování nosníků jeřábových drah a také podporových zatížení na pokračující konstrukce lze použít automatické vytváření kombinací zatížení v programech RFEM a RSTAB a volbu „EN 1990 + EN 1991‑3; Jeřáby“.

Při zadávání zatěžovacích stavů je třeba stanovit příslušné kategorie účinků, které se zohledňují při skládání kombinací. Kategorie A až D s příslušným označením třídy vycházejí z EN 1991‑3 a používají se při posouzení nosníků jeřábových drah. Pokud se tedy má nosník jeřábové dráhy předběžně posoudit v programu RFEM nebo RSTAB, je třeba tyto kategorie u jednotlivých zatěžovacích stavů uvést.

Kategorie „obecné“ se používá pro zatěžovací stavy, v nichž se podporové síly z výpočtu jeřábových nosníků mají kombinovat v dalších výpočtech pokračující konstrukce.

Jednotlivé součinitele spolehlivosti a kombinační součinitele lze upravit ručně v dialogu „Součinitele“.


Autor

Ing. Flori je vedoucím oddělení péče o zákazníky a také poskytuje technickou podporu uživatelům programů Dlubal Software.

Odkazy


;