Uživatelsky zadaný průřez vyztuženého sloupu W10X66
Uživatelsky zadaný sloup W10X66
  • 3D prohlížeč
  • 3D prohlížeč | Babylon
  • Virtuální realita
Uživatelsky zadaný průřez W10X66
Vytvoření nového materiálu na základě oceli A36
Výsledky pro nevyztužený sloup v RF-STEEL AISC
Vyztužený průřez
Výsledky pro konečný návrh v RF-STEEL AISC
Posouzení svaru vyztuženého sloupu
Uživatelsky zadaný průřez vyztuženého sloupu W10X66
Uživatelsky zadaný sloup W10X66
Uživatelsky zadaný průřez W10X66
Vytvoření nového materiálu na základě oceli A36
Výsledky pro nevyztužený sloup v RF-STEEL AISC
Vyztužený průřez
Výsledky pro konečný návrh v RF-STEEL AISC
Posouzení svaru vyztuženého sloupu
30.5.2024
014881
  • RFEM 5
  • RF-STEEL AISC 5
  • Ocelové konstrukce
    • Statické konstrukce
    • ANSI/AISC 360

Uživatelsky zadaný průřez vyztuženého sloupu W10X66

Používá se v
  • Výztuž stávajícího sloupu v programu RFEM podle AISC Design Guide 15
Sdílet
30.5.2024
014874
  • RFEM 5
  • RF-STEEL AISC 5
  • Ocelové konstrukce
    • Statické konstrukce
    • ANSI/AISC 360
Uživatelsky zadaný sloup W10X66
Používá se v
  • Výztuž stávajícího sloupu v programu RFEM podle AISC Design Guide 15
3D model
Více o 3D modelu
  • Uživatelsky zadaný sloup W10X66
Specifikace
Počet uzlů 4
Počet linií 2
Počet prutů 2
Počet zatěžovacích stavů 1
Počet kombinací zatížení 1
Celková hmotnost 1,096 t
Rozměry (metrické) 6,596 x 0,500 x 5,377 m
Rozměry (imperiální) 21.64 x 1.64 x 17.64 feet
Verze programu 5.23.02
Sdílet
30.5.2024
014878
  • RFEM 5
  • RF-STEEL AISC 5
  • Ocelové konstrukce
    • Statické konstrukce
    • ANSI/AISC 360
Uživatelsky zadaný průřez W10X66
Používá se v
  • Výztuž stávajícího sloupu v programu RFEM podle AISC Design Guide 15
Sdílet
30.5.2024
014879
  • RFEM 5
  • RF-STEEL AISC 5
  • Ocelové konstrukce
    • Statické konstrukce
    • ANSI/AISC 360
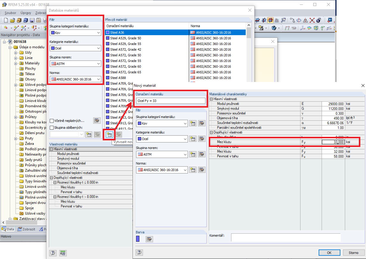
Vytvoření nového materiálu na základě oceli A36
Používá se v
  • Výztuž stávajícího sloupu v programu RFEM podle AISC Design Guide 15
Sdílet
30.5.2024
014880
  • RFEM 5
  • RF-STEEL AISC 5
  • Ocelové konstrukce
    • Statické konstrukce
    • ANSI/AISC 360
Výsledky pro nevyztužený sloup v RF-STEEL AISC
Používá se v
  • Výztuž stávajícího sloupu v programu RFEM podle AISC Design Guide 15
Sdílet
30.5.2024
014882
  • RFEM 5
  • RF-STEEL AISC 5
  • Ocelové konstrukce
    • Statické konstrukce
    • ANSI/AISC 360
Vyztužený průřez
Používá se v
  • Výztuž stávajícího sloupu v programu RFEM podle AISC Design Guide 15
Sdílet
30.5.2024
014883
  • RFEM 5
  • RF-STEEL AISC 5
  • Ocelové konstrukce
    • Statické konstrukce
    • ANSI/AISC 360
Výsledky pro konečný návrh v RF-STEEL AISC
Používá se v
  • Výztuž stávajícího sloupu v programu RFEM podle AISC Design Guide 15
Sdílet
30.5.2024
014884
  • RFEM 5
  • RF-STEEL AISC 5
  • Ocelové konstrukce
    • Statické konstrukce
    • ANSI/AISC 360
Posouzení svaru vyztuženého sloupu
Používá se v
  • Výztuž stávajícího sloupu v programu RFEM podle AISC Design Guide 15
Sdílet