Tento článek demonstruje použití průřezu „Parametric-Thin-Walled“ dostupného v programu RFEM na základě příkladu LRFD uvedeného v AISC Design Guide 15: Rehabilitation and Retrofit [2]. Doplňkový modul RF-STEEL AISC se používá k provedení kontrolního výpočtu pro nevyztužené i vyztužené sloupy podle kapitoly E normy AISC.
Níže je uveden příklad 6.2 z AISC Design Guide 15 [2], kde je pro sloup o délce 16 stop použit historický tvar AISC W10X66 (Fy = 33 ksi).
Následující kroky popisují postup vytvoření uživatelsky definovaného průřezu a materiálu.
Vytvoření uživatelsky definovaného průřezu W10X66
- V knihovně průřezů vyberte „Symetrický I-průřez“. Poté zadejte geometrické vlastnosti uvedené v tabulce 5-2.1 (strana 50 Design Guide 15 [2]). Dalším krokem je vytvoření nového uživatelem definovaného materiálu pro ocel Fy = 33 ksi pomocí tlačítka [Importovat materiál z knihovny materiálů].
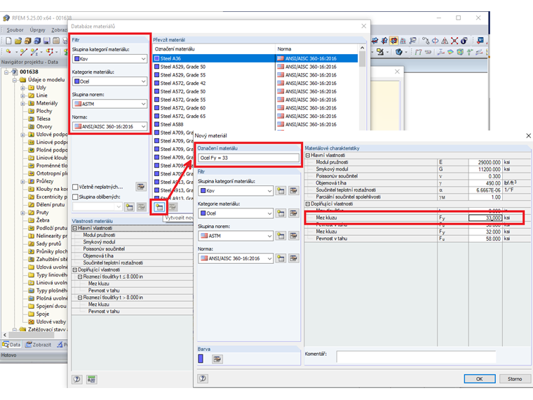
- Vyplňte filtr v knihovně materiálů a poté „Vytvořte nový materiál“ na základě „Ocel A36“. V dalším okně vyplňte „Popis materiálu“ a upravte Fy na 33 ksi.
- Nakreslete prvek o délce 16 stop. V dolní části sloupu vytvořte pevnou podporu (pevná rotace Z). U podpory v horní části je pevná pouze translace ve směru X a Y. Použijte osové zatížení = 550 kips (statické + dynamické).
- Model vyřešte pomocí doplňkového modulu RF-STEEL AISC.
Jak je uvedeno výše, požadovaná pevnost překračuje dostupnou pevnost o 26 %, a proto sloup vyžaduje výztužné ocelové desky (Fy = 36 ksi) přivařené k přírubám sloupu. Předpokládejme, že výztužné desky jsou instalovány po celé délce sloupu.
Poznámka: Menší rozdíly v pevnosti v tlaku mezi modelem RFEM a příkladem ručního výpočtu AISC [2] jsou způsobeny rozdílem v průřezech (v průřezu RFEM není zahrnut poloměr rohu).
Vytvoření uživatelem definovaného vyztuženého sloupu W10X66 s ocelovými deskami A36
Svařované výztužné desky zvětší jak plochu, tak moment setrvačnosti sloupu. To povede ke zvýšení pevnosti v tlaku, jak je stanoveno v části E3 specifikace AISC [1].
Návrh výztuže je iterativní proces, který se nejlépe provádí pomocí tabulkového procesoru. Toto řešení představuje pouze konečné řešení, kde jsou dvě krycí desky o tloušťce 3/8 palce a šířce 8 palců přivařeny k přírubám sloupu, jak je znázorněno níže.
- Vyberte „Zesílený I-profil“ v knihovně průřezů. Poté zadejte geometrické vlastnosti sloupu W10x66 a výztužných desek o rozměrech 3/8 palce x 8 palců. Vyberte stejný uživatelsky definovaný materiál „Ocel Fy=33“, který byl vytvořen dříve (podle AISC Design Guide 15 [2], „Stávající sloup má mez kluzu Fy = 33 ksi, zatímco výztužné desky mají mez kluzu Fy = 36 ksi. Pro výpočet dostupné pevnosti sloupu v tlaku zvažte konzervativně mez kluzu 33 ksi pro celý průřez vyztuženého sloupu.“).
- Opakujte stejný postup kreslení sloupu a aplikování zatížení, jak bylo ukázáno dříve. Vyřešte model pomocí RF-STEEL AISC. Jak je ukázáno níže, vyztužený sloup splňuje požadavky normy.
Kontrola požadavků na sestavené sloupy podle AISC sekce E6 a návrh svarů
Podle specifikace AISC sekce E6.1 [1] jsou spoje na koncích výztužných desek navrženy pro plné tlakové zatížení desky. Navrhněte koncové spoje pro mez kluzu výztužných desek.
Použijte 1/4 palcové koutové svary na obou stranách výztužné desky. Tloušťka příruby je tf = 0,748 palce a výztužná deska má tloušťku 3/8 palce, takže velikost svaru splňuje minimální požadavky na velikost podle tabulky J2.4 specifikace AISC [1]. Požadovaná délka svaru je:
|
lweld |
Length of weld |
|
Pu |
Compressive load of (1) plate = Fy . Ag |
|
Fy |
Yield strength of plate = 36 ksi |
|
Ag |
Gross area of (1) plate = 0.375 in x 8.0 in = 3.0 in2 |
|
ΦRn |
Weld design strength per inch of weld |
Tato délka svaru splňuje normativní požadavek z části E6.2(b) normy AISC [1], že délka koncového svaru nesmí být menší než maximální šířka prvku.
Použijte 1/4" svar x 10 palců dlouhé podélné svary na obou stranách na koncích desek.
Podle části E6.1(b) normy AISC [1] je vyžadován upravený poměr štíhlosti pro sestavené sloupy, pokud a/ri > 40, kde a je vzdálenost mezi svary. Aby nebylo nutné používat upravený poměr štíhlosti, měla by být maximální vzdálenost mezi přerušovanými koutovými svary omezena na:
|
ri |
Radius of gyration of (1) plate |
|
Ixi |
bt3/12 = [(8.0in) . (0.375in)3]/12 =0.0352in4 (one plate) |
|
Ai |
Area of (1) plate = t w = (0.375in)(8in) = 3.0in2 |
|
amax |
Maximum distance between the intermittent fillet welds |
Použijte přerušované spojovací svary o délce 1,5 palce ve vzdálenosti 4 palce od středu (sekce J2.2b pro minimální délku svaru). Svar o délce 1,5 palce splňuje požadavek na velikost svaru 4* a minimální délku 1,5 palce.
Podle oddílu E6.2(a) AISC [1] musí být jednotlivé součásti tlakových prvků spojeny v intervalech a tak, aby poměr štíhlosti a/ri nepřekročil 3/4 rozhodujícího poměru štíhlosti sestaveného prvku.
|
a |
Weld intervals |
|
ri |
Radius of gyration of (1) plate |
|
Lc |
Unbraced length of the column = 16 ft = 192 in |
|
ro |
Minimum radius of gyration of the reinforced section (rz in RFEM) |
Podle AISC sekce E6.2(b) [1] nesmí maximální rozestup přerušovaných svarů překročit tloušťku plechu násobenou 0,75 √(E/Fy) ani 12 palců.
|
t |
Plate thickness |
|
E |
Modulus of elasticity |
|
Fy |
Yield strength of the reinforced section |
Konečný návrh vyztuženého sloupu je uveden níže.
Jak je patrné z výše uvedeného příkladu, průřez RFEM „Parametric Thin-Walled“ lze využít k výpočtu geometrických vlastností běžně používaných sestavených prvků. Doplňkový modul RF-STEEL AISC vypočítává návrhové pevnosti prvku a provádí kontrolu podle normy.