Ocelový konzolový nosník s připojením k základové desce
  • 3D prohlížeč
  • 3D prohlížeč | Babylon
  • Virtuální realita
Kontrola přípustné excentricity
Ocelový konzolový nosník s připojením k základové desce
Kontrola přípustné excentricity
9.3.2024
014939
  • RSTAB 8
  • FOUNDATION Pro 8
  • Betonové konstrukce
    • Ocelové konstrukce
    • Statické konstrukce

Ocelový konzolový nosník s připojením k základové desce

Používá se v
  • Podpora ocelové konzoly s připojením k základu
3D model
Více o 3D modelu
  • Podpora ocelové konzoly s připojením k základu
Specifikace
Počet uzlů 2
Počet prutů 1
Počet zatěžovacích stavů 4
Počet kombinací zatížení 34
Počet kombinací výsledků 4
Celková hmotnost 0,202 t
Rozměry (metrické) 0,500 x 0,500 x 4,250 m
Rozměry (imperiální) 1.64 x 1.64 x 13.94 feet
Verze programu 8.24.02
Sdílet
30.5.2024
010519
  • RFEM 5
  • RF-FOUNDATION Pro 5
  • RSTAB 8
    • FOUNDATION Pro 8
    • Betonové konstrukce
    • Statické konstrukce
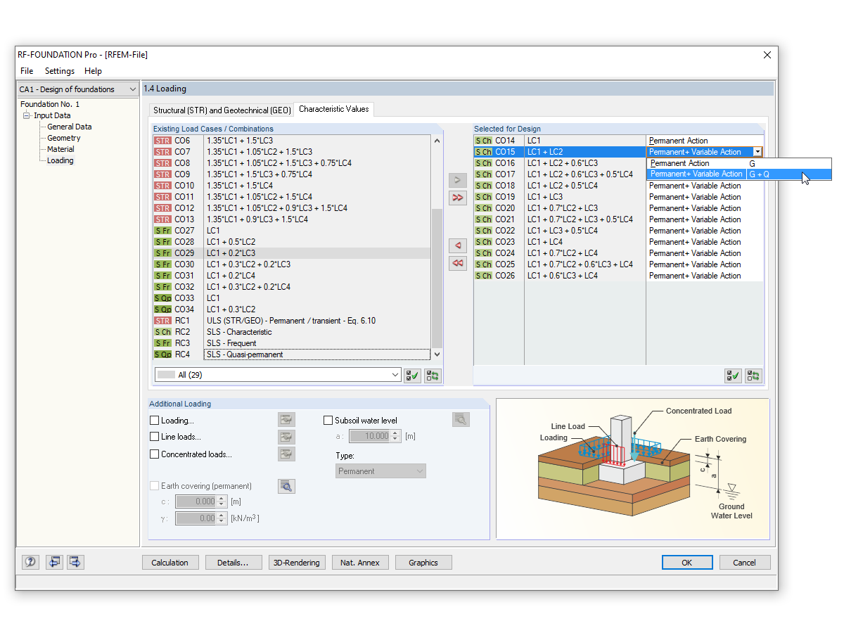
Kontrola přípustné excentricity
Používá se v
  • Kontrola přípustné excentricity
Sdílet