3307x
000509
18.1.2021

Kontrola přípustné excentricity

V přídavném modulu RF-/FOUNDATION Pro je možné zkontrolovat přípustnou excentricitu výsledného tlaku v základové spáře. Toto posouzení se podle DIN EN 1997-1/NA musí provést s charakteristickými nebo reprezentativními zatíženími.

Modul rozlišuje mezi posouzením pro stálé účinky a posouzením pro nejméně příznivé kombinace trvalých a proměnných účinků.

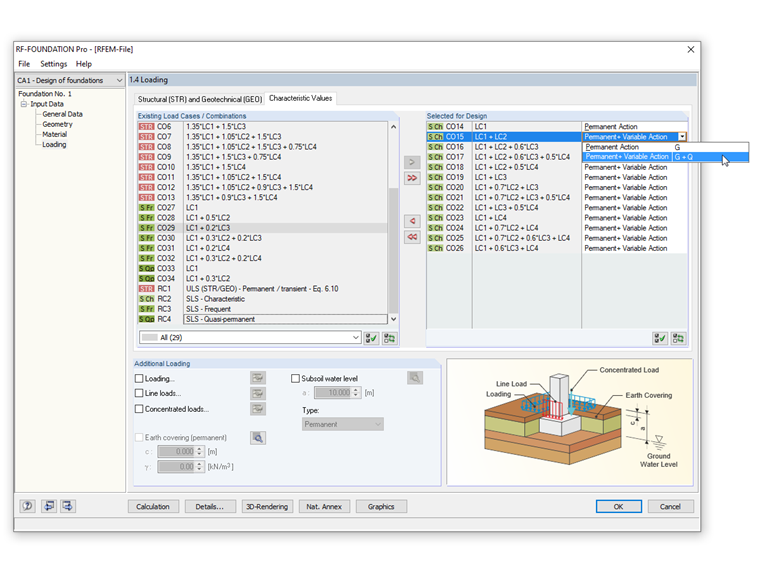
Pro provedení tohoto posouzení je třeba v dialogu Detaily aktivovat kontrolu pootočení základu. V záložce „Charakteristické hodnoty“ v dialogu 1.4 Zatížení můžete při zadávání vybrat "stálé“ nebo „trvalé a proměnné“ zatížení.

Rozměry základu je třeba zvolit tak, aby výsledné charakteristické zatížení od stálých zatížení v ploše základové spáry leželo uvnitř plochy prvního jádra. Při posuzování nejnepříznivější kombinace stálých a proměnných účinků při excentrickém zatížení je třeba prokázat, že výsledné charakteristické zatížení nepůsobí mimo plochu druhého jádra.

Na obrázku je znázorněno, jak lze zadat tuto možnost v modulu RF-/FOUNDATION Pro.


Autor

Pan Kieloch zodpovídá v rámci zákaznické podpory dotazy uživatelů a zabývá se vývojem v oblasti železobetonových konstrukcí.

Odkazy


;