Ocelová plošina
  • 3D prohlížeč
  • 3D prohlížeč | Babylon
  • Virtuální realita
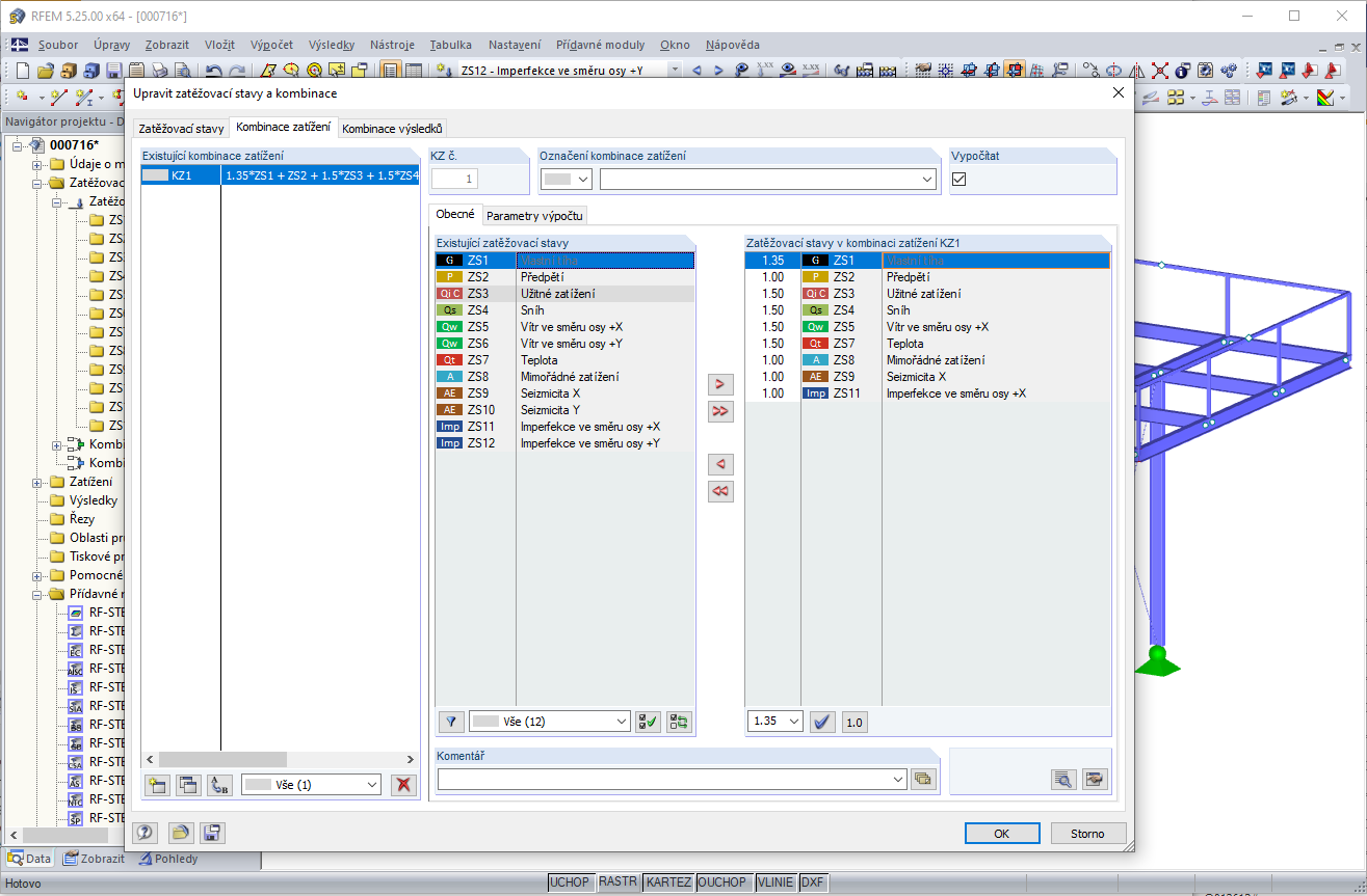
Upravit zatěžovací stavy a kombinace
  • 3D prohlížeč
  • 3D prohlížeč | Babylon
  • Virtuální realita
Nastavení dílčího součinitele spolehlivosti na 1,0
  • 3D prohlížeč
  • 3D prohlížeč | Babylon
  • Virtuální realita
Ocelová plošina
Upravit zatěžovací stavy a kombinace
Nastavení dílčího součinitele spolehlivosti na 1,0
30.5.2024
016012
  • RFEM 5
  • Ocelové konstrukce

Ocelová plošina

Používá se v
  • Inteligentní přednastavení dílčích součinitelů spolehlivosti pro kombinace zatížení
3D model
Více o 3D modelu
  • Ocelová plošina
Specifikace
Počet uzlů 36
Počet linií 60
Počet prutů 60
Počet ploch 0
Počet těles 0
Počet zatěžovacích stavů 10
Počet kombinací zatížení 1
Počet kombinací výsledků 0
Celková hmotnost 1,599 t
Rozměry (metrické) 6,000 x 5,000 x 6,000 m
Rozměry (imperiální) 19.69 x 16.4 x 19.69 feet
Sdílet
30.5.2024
010391
  • RFEM 5
  • RSTAB 8
Upravit zatěžovací stavy a kombinace
Používá se v
  • Inteligentní přednastavení dílčích součinitelů spolehlivosti pro kombinace zatížení
3D model
Více o 3D modelu
  • Ocelová plošina
Specifikace
Počet uzlů 36
Počet linií 60
Počet prutů 60
Počet ploch 0
Počet těles 0
Počet zatěžovacích stavů 10
Počet kombinací zatížení 1
Počet kombinací výsledků 0
Celková hmotnost 1,599 t
Rozměry (metrické) 6,000 x 5,000 x 6,000 m
Rozměry (imperiální) 19.69 x 16.4 x 19.69 feet
Sdílet
30.5.2024
016011
  • RFEM 5
  • RSTAB 8
Nastavení dílčího součinitele spolehlivosti na 1,0
Používá se v
  • Inteligentní přednastavení dílčích součinitelů spolehlivosti pro kombinace zatížení
3D model
Více o 3D modelu
  • Ocelová plošina
Specifikace
Počet uzlů 36
Počet linií 60
Počet prutů 60
Počet ploch 0
Počet těles 0
Počet zatěžovacích stavů 10
Počet kombinací zatížení 1
Počet kombinací výsledků 0
Celková hmotnost 1,599 t
Rozměry (metrické) 6,000 x 5,000 x 6,000 m
Rozměry (imperiální) 19.69 x 16.4 x 19.69 feet
Sdílet