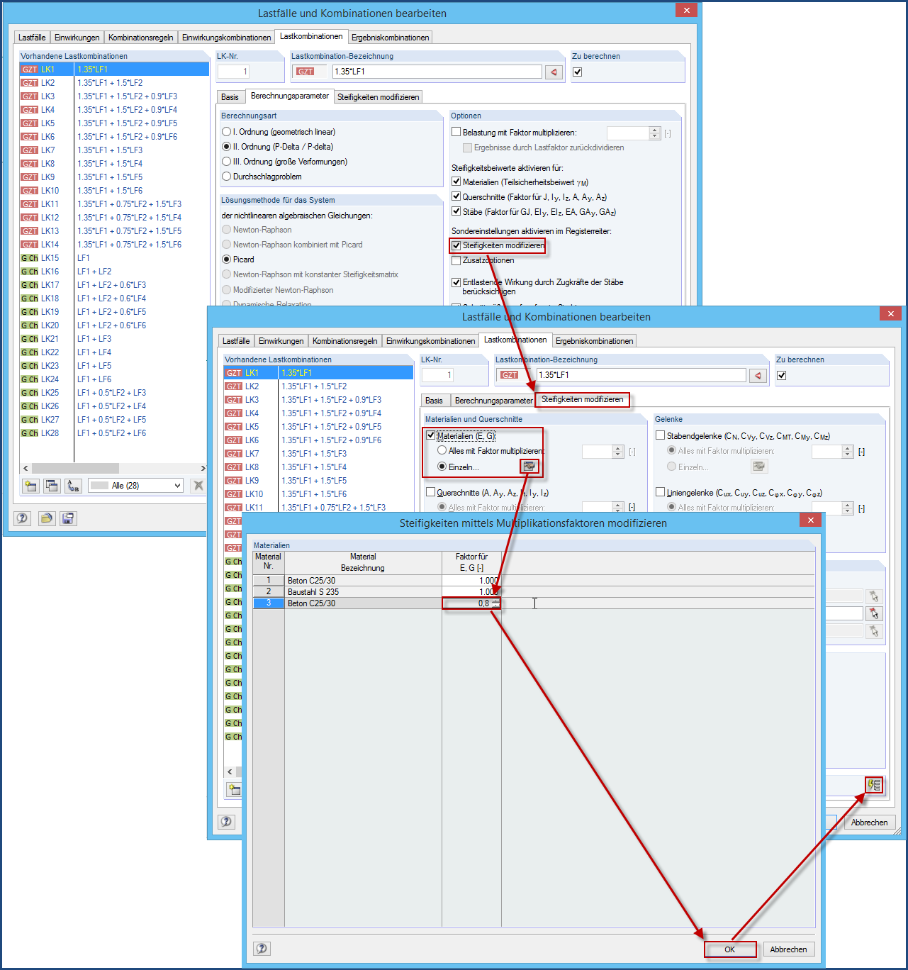
Snížit tuhost
Snížit tuhost
30.5.2024
017113
  • RFEM 5
  • Betonové konstrukce
  • Ocelové konstrukce
    • Dřevěné konstrukce
    • Statické konstrukce

Snížit tuhost

Používá se v
  • Ovlivnění rozdělení zatížení úpravou tuhosti stěn
Sdílet