561x
002755
1.4.2019

Ovlivnění rozdělení zatížení úpravou tuhosti stěn

Existuje možnost ovlivnit rozdělení zatížení? Wir würden gerne die Steifigkeiten der Wände beeinflussen, jedoch haben wir hierzu keine Möglichkeit gefunden.


Odpověď:

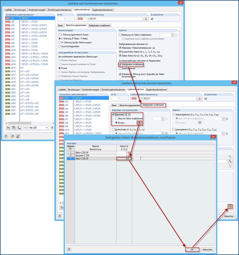
Nejjednodušší způsob, jak upravit tuhost, je použít nový materiál, kde se modul E a smykový modul ručně redukují a přiřadí pouze příslušným stěnám. Alternativ kann man such Liniengelenke mit Wegfedern am Anschluss an die Decke verwenden.

Ansonsten besteht noch die Möglichkeit einen Skalierungsfaktor für E und G zu verwenden. Aber auch hierfür müsste man ein neues Material anlegen. Es ist aber ein wenig fehleranfällig, da diese Steifigkeitsreduktion den gewünschten LF's und LK's zugewiesen werden muss. Es wird also nicht automatisch bei allen LF's und LK's angewandt, sondern nur bei den zugewiesenen - es sei denn, dass dann der Button "Einstellungen ... für alle LK's anwenden" betätigt wird.


Autor

Ing. Baumgärtel zajišťuje technickou podporu zákazníkům společnosti Dlubal Software.

Reference


;