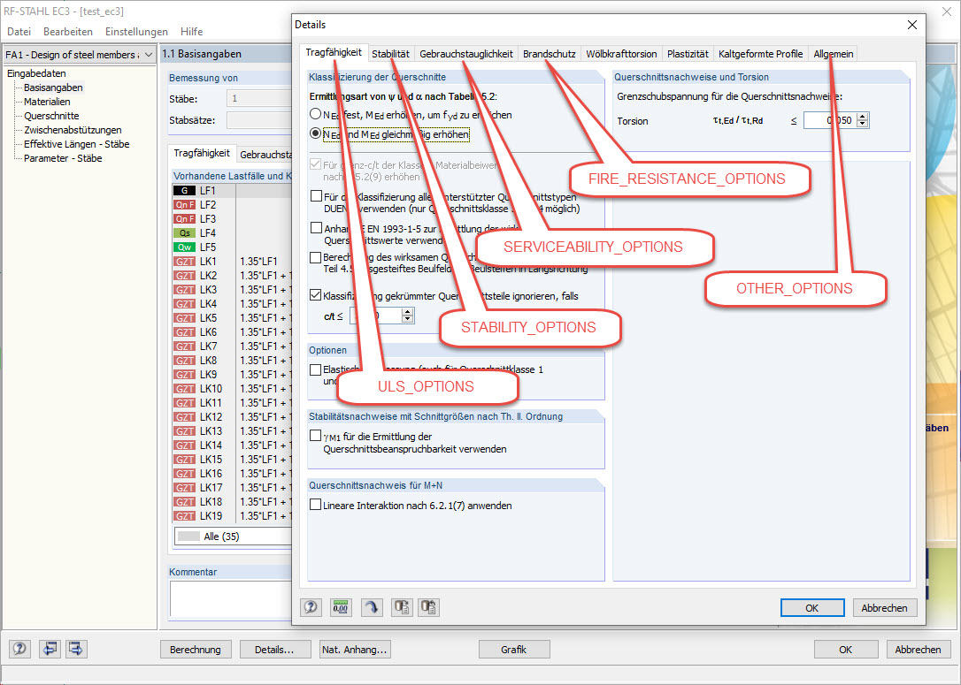
Dialog Detaily přídavného modulu STEEL EC3 s příslušnými typy proměnných pro programování COM
Dialog Detaily přídavného modulu STEEL EC3 s příslušnými typy proměnných pro programování COM
30.5.2024
019626
  • RFEM 5
  • RSTAB 8
  • RF-STEEL EC3 5
    • STEEL EC3 8
    • Eurocode 3

Dialog Detaily přídavného modulu STEEL EC3 s příslušnými typy proměnných pro programování COM

Používá se v
  • Úprava detailů a národní přílohy v modulu STEEL EC3 pomocí COM
Sdílet