842x
004806
4.11.2020

Úprava detailů a národní přílohy v modulu STEEL EC3 pomocí COM

Jak je možné pomocí rozhraní COM změnit detaily a národní přílohu v přídavném modulu STEEL EC3?


Odpověď:

V následujícím kódu se načtou všechny prvky přídavného modulu STEEL EC3, které lze změnit pomocí rozhraní COM:

//  get interface to active model
iModel = iApp.GetActiveModel();

//  get interface to STEEL EC3 module
IModule module = iModel.GetModule("STEEL_EC3") as Dlubal.STEEL_EC3.IModule;

//  get interface to module case
ICase iStEC3case = module.moGetCase(1, Dlubal.STEEL_EC3.ITEM_AT.AT_NO);

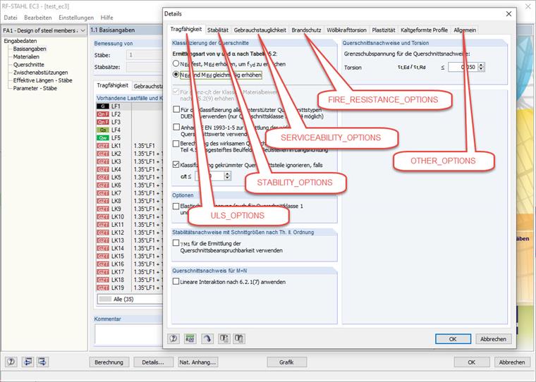
//  get ultimate limit state options (Details > Ultimate Limit State)
ULS_OPTIONS optsULS = iStEC3case.moGetULSOptions();

//  get options for stability design (Details > Stability)
STABILITY_OPTIONS optsStab = iStEC3case.moGetStabilityOptions();

//  get options for serviceability design (Details > Serviceabiltiy)
SERVICEABILITY_DEFORMATION_TYPE optsServDef = iStEC3case.moGetServiceabilityOptions();

//  get fire resistance options (Details > Fire Resistance)
FIRE_RESISTANCE_OPTIONS optsFire = iStEC3case.moGetFireResistanceOptions();

//  get other options (Details > General)
OTHER_OPTIONS optsOther = iStEC3case.moGetOtherOptions();



//  get national annex (e.g. DIN, CEN, ...)
NATIONAL_ANNEX natAn = iStEC3case.moGetNationalAnnex();

//  get interface for national annex details
INationalAnnex iNatAn =  iStEC3case.moGetNationalAnnexOptions();

//  get base data for national annex
NATIONAL_ANNEX_OPTIONS_BASE natAnBase = iNatAn.moGetBaseOptions();

//  get data for general method from national annex
NATIONAL_ANNEX_OPTIONS_GM natAnGM = iNatAn.moGetGMOptions();

//  get data for lateral-torsional buckling from national annex
NATIONAL_ANNEX_OPTIONS_LTB natAnLTB = iNatAn.moGetLTBOptions();

//  get data for stainless steel from national annex
NATIONAL_ANNEX_OPTIONS_STEEL natAnSTEEL = iNatAn.moGetSteelOptions();

Příslušné prvky v dialogu parametrů modulu jsou znázorněny na Obrázku 02.


Autor

Thomas zpracovává v Customer Support technické dotazy týkající se softwaru. Spolehlivě se seznamuje s různými tématy a vyvíjí vhodné návrhy řešení.

Odkazy
Stahování


;