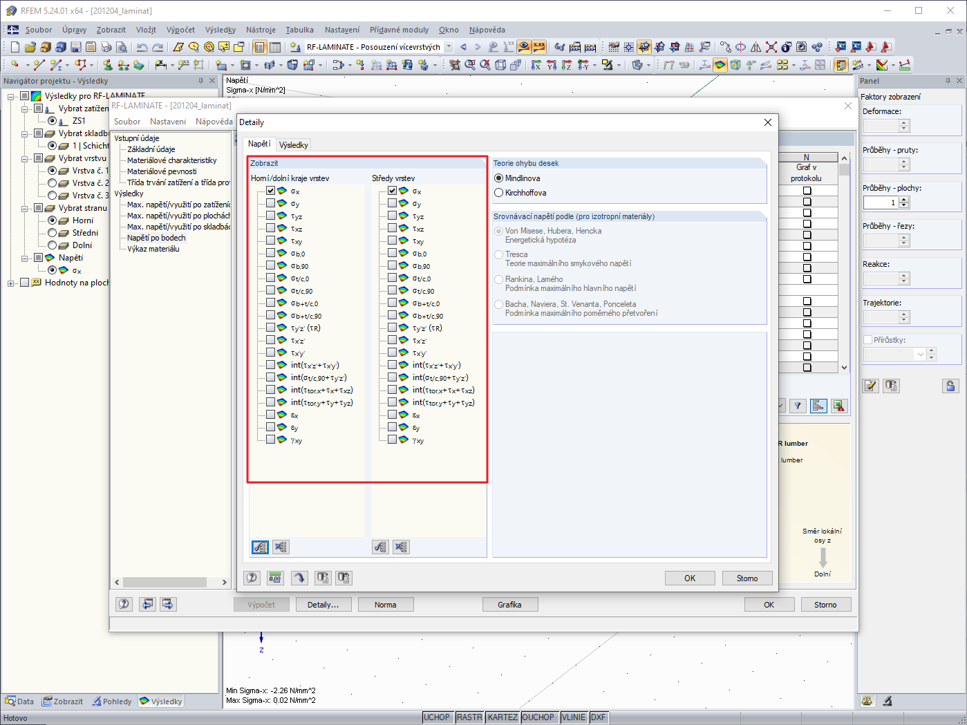
Výběr napětí
Výběr napětí
30.5.2024
019721
  • RFEM 5
  • Dřevěné konstrukce
  • Analýza napětí
    • Eurocode 5

Výběr napětí

Používá se v
  • Výsledkem je napětí v modulu RF-LAMINATE
Sdílet