746x
004858
4.12.2020

Výsledkem je napětí v modulu RF-LAMINATE

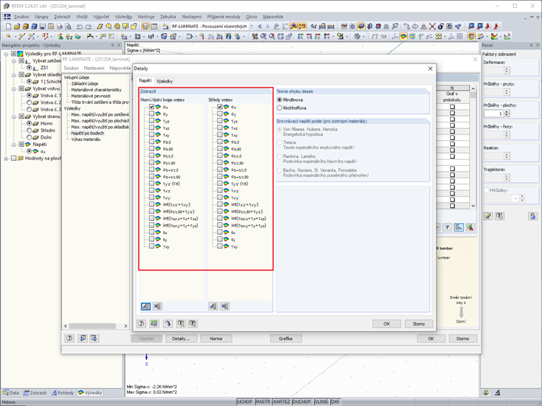
Mohu si v přídavném modulu RF-LAMINATE zobrazit více hodnot pro průběh napětí na vrstvách?


Odpověď:

V grafice to z důvodu přehlednosti není možné. V přídavném modulu RF-LAMINATE však lze napětí zobrazit po bodech. Toto je standardně deaktivováno, protože u velkých konstrukcí se rychle vytvoří velké množství dat.

Pokud také filtrujete po složce napětí, která Vás zajímá, výstup v tabulce se rychle zobrazí zřetelně a můžete tak dobře vyhodnotit průběh napětí v bodě ve vrstvách.




Autor

Ing. Hoffmann poskytuje technickou podporu zákazníkům společnosti Dlubal Software a je zodpovědný za koordinaci veškerých odborných dotazů a činností.

Stahování


;