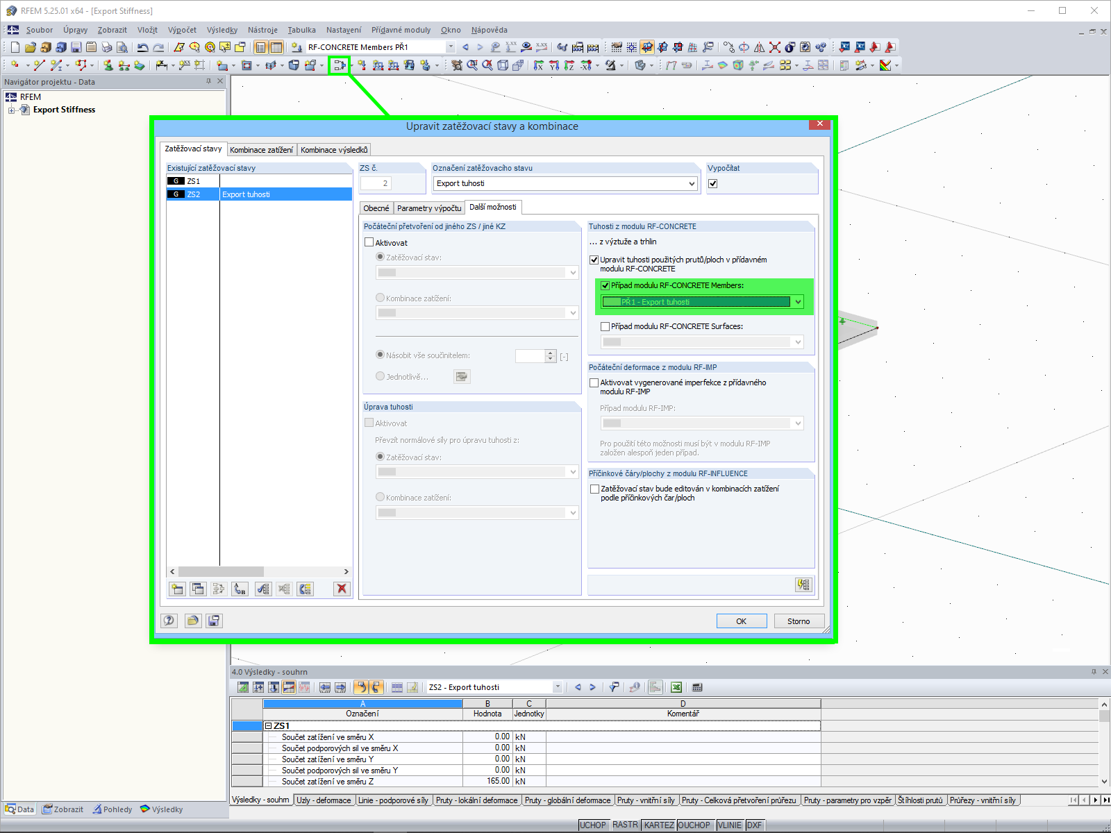
Import tuhosti
Export tuhosti
Model železobetonové desky s žebrem a průvlakem v porušeném stavu II.
  • 3D prohlížeč
  • 3D prohlížeč | Babylon
  • Virtuální realita
Import tuhosti
Export tuhosti
Model železobetonové desky s žebrem a průvlakem v porušeném stavu II.
30.5.2024
020834
  • RF-CONCRETE 5
  • Betonové konstrukce
  • Nelineární výpočet

Import tuhosti

Používá se v
  • Export nelineární tuhosti
Sdílet
30.5.2024
010171
  • RF-CONCRETE 5
  • Betonové konstrukce
  • Nelineární výpočet
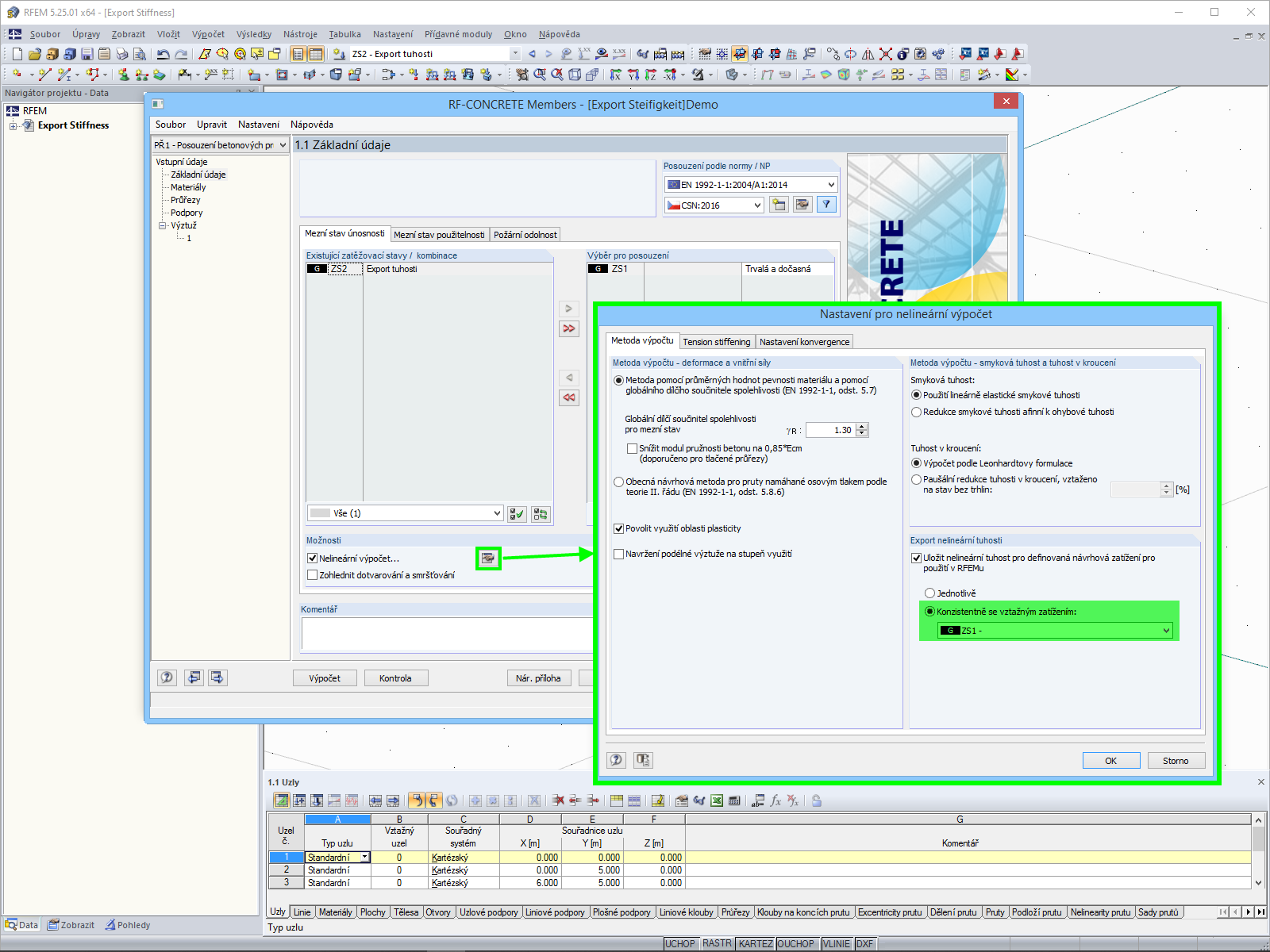
Export tuhosti
Používá se v
  • Export nelineární tuhosti
Sdílet
30.5.2024
020841
  • RFEM 5
  • RF-CONCRETE 5
  • Betonové konstrukce
    • Nelineární výpočet
Železobetonová deska s žebrem
Model železobetonové desky s žebrem a průvlakem v porušeném stavu II.

Obrázek zobrazuje model železobetonové desky s integrovaným žebrem, zobrazené v porušeném stavu II. Průvlak je jasně rozpoznatelný a znázorňuje deformace při zatížení. Vizuální zobrazení se zaměřuje na stabilitu konstrukce v porušeném stavu a poskytuje základní informace o deformaci materiálu.
  • Železobetonová deska
  • Žebro
  • Průvlak
  • Trhlinový stav
  • Deformace
  • Stav II
Používá se v
  • Export nelineární tuhosti
3D model
Více o 3D modelu
  • Železobetonová deska s žebrem
Specifikace
Počet uzlů 6
Počet linií 7
Počet prutů 1
Počet ploch 1
Počet zatěžovacích stavů 2
Celková hmotnost 16,500 t
Rozměry (metrické) 6,000 x 5,000 x 0,350 m
Rozměry (imperiální) 19.69 x 16.4 x 1.15 feet
Verze programu 5.25.01
Sdílet