2491x
000992
17.5.2021

Export nelineární tuhosti

Pokud máme smíšenou železobetonovou konstrukci z ploch a prutů, budou se další posouzení provádět v různých modulech.

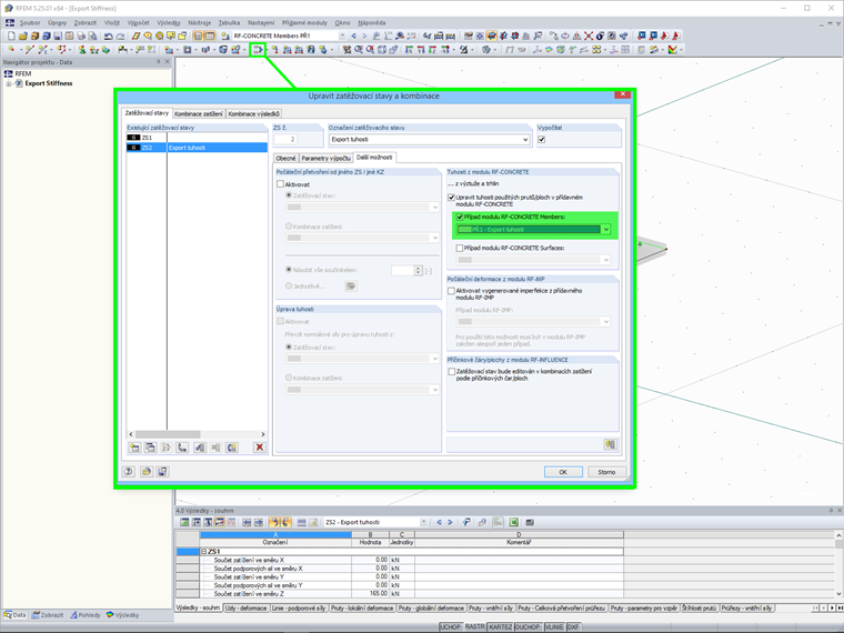
Nelineární výpočet deformací ve stavu II lze přitom zohlednit v obou přídavných modulech. Aby bylo možné posléze znázornit deformaci celé konstrukce, musí být možné zohlednit stanovené tuhosti mezi moduly.

K dispozici je mimo jiné export tuhosti. Ten je třeba vybrat v modulu v nastavení pro nelineární výpočet. Použití exportované tuhosti je třeba aktivovat v programu RFEM v příslušných zatěžovacích stavech nebo v kombinacích zatížení v dalších možnostech.

Existují dvě možnosti exportu:

  • Jednotlivě: Tuhost lze exportovat pouze pro zatěžovací stav nebo kombinaci zatížení, pro kterou byla tuhost stanovena.
  • Konzistentně se vztažným zatížením: Tuhost lze exportovat do všech zatěžovacích stavů nebo kombinací zatížení. Tuhost, která se má exportovat, přitom závisí na konkrétním zatížení, které je třeba vybrat.


Odkazy


;