Definování podlaží
Grafické zobrazení informací o podlaží
  • 3D prohlížeč
  • 3D prohlížeč | Babylon
  • Virtuální realita
Zadání sad podlaží
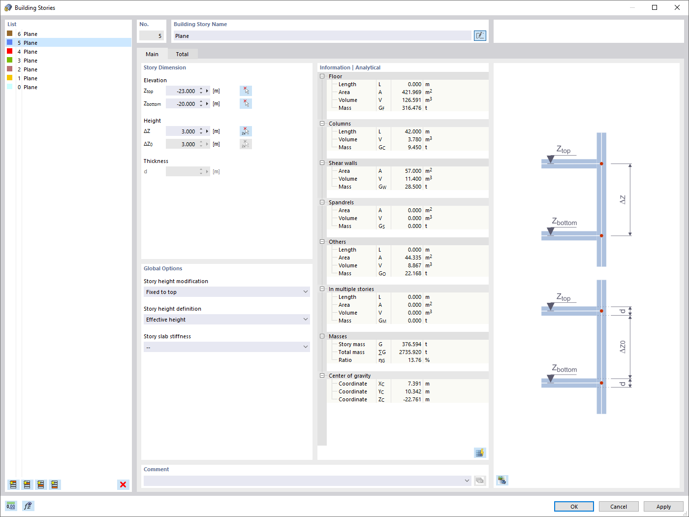
Definování podlaží
Grafické zobrazení informací o podlaží
Zadání sad podlaží
30.5.2024
022940
  • Model budovy pro RFEM 6
  • Budovy

Definování podlaží

Používá se v
  • Model budovy | Vstupní údaje
Sdílet
30.5.2024
022935
  • Model budovy pro RFEM 6
Grafické zobrazení informací o podlaží
Používá se v
  • Model budovy | Výsledky
3D model
Více o 3D modelu
  • Betonová vícepodlažní budova
Specifikace
Počet uzlů 258
Počet linií 281
Počet prutů 121
Počet ploch 53
Počet těles 0
Počet zatěžovacích stavů 7
Počet kombinací zatížení 0
Počet kombinací výsledků 0
Celková hmotnost 2733,234 t
Rozměry (metrické) 21,000 x 28,000 x 26,000 m
Rozměry (imperiální) 68.9 x 91.86 x 85.3 feet
Sdílet
10.3.2024
041572
  • RFEM 6
  • Model budovy pro RFEM 6
  • Budovy
Zadání sad podlaží
Sdílet