583x
002106
11.8.2021

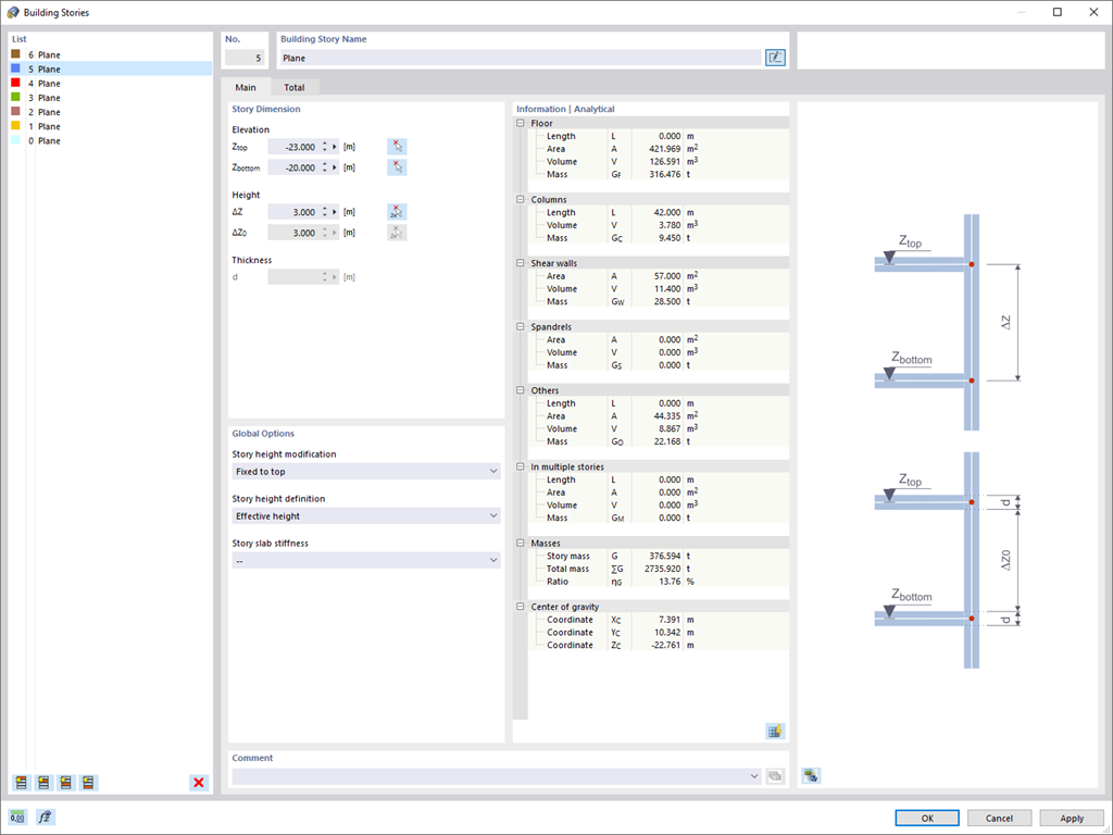
Model budovy | Vstupní údaje

Pro použití Modelu budovy máte dvě možnosti. Můžete ho vytvořit na začátku modelování konstrukce nebo ho aktivovat později. Přímo v Modelu budovy pak můžete definovat podlaží a manipulovat s nimi.

Při manipulaci s podlažími můžete jejich konstrukční prvky pomocí různých možností upravovat nebo zachovat.

Program RFEM udělá část práce za vás. Například automaticky generuje výsledkové řezy, takže si můžete snadno ušetřit spoustu výpočtů.



;