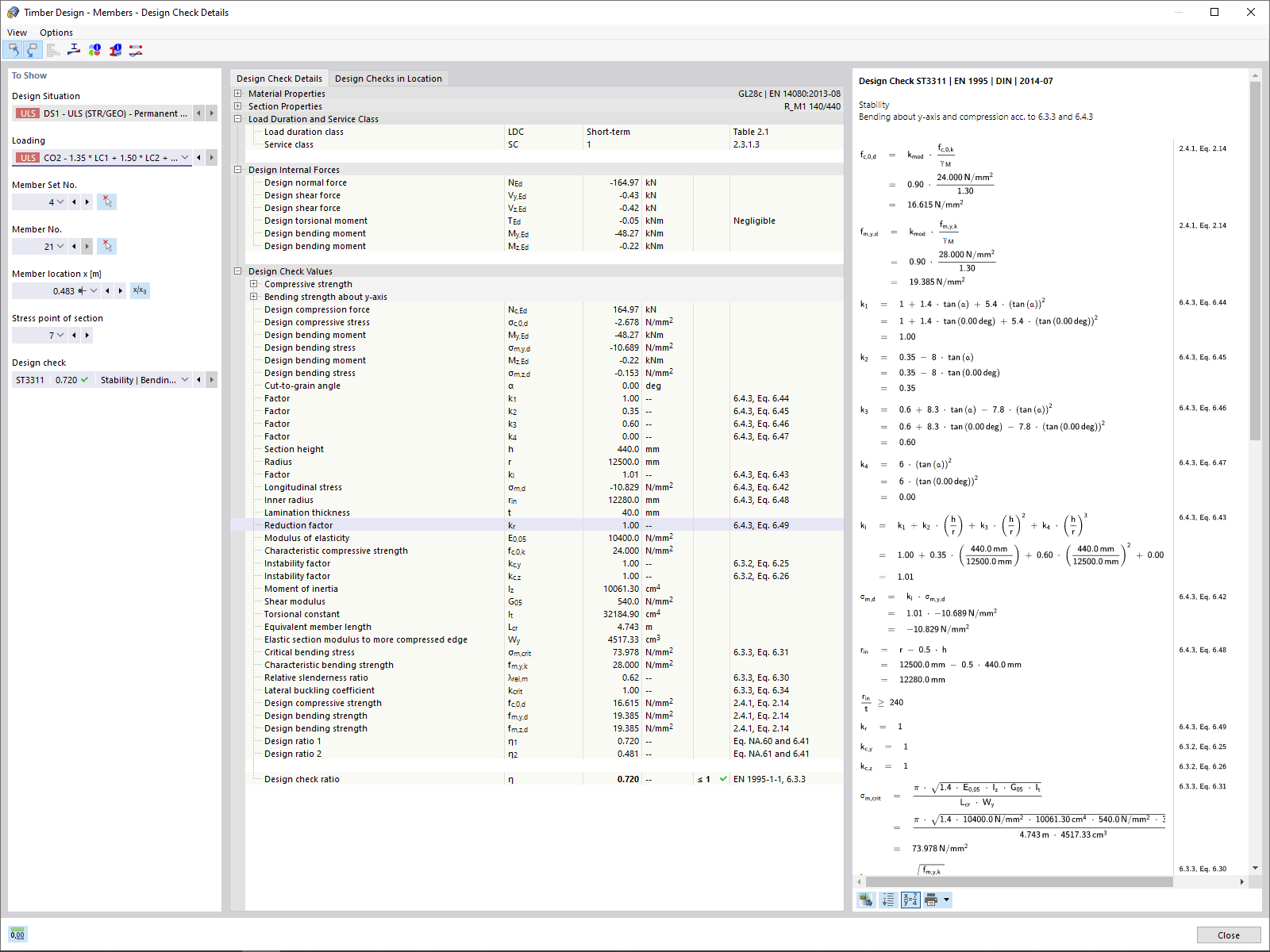
Pruty - Detaily posouzení
Pruty - Detaily posouzení
30.5.2024
022962
  • Posouzení dřevěných konstrukcí pro RFEM 6
  • Dřevěné konstrukce

Pruty - Detaily posouzení

Používá se v
  • Addon Posouzení dřevěných konstrukcí
Sdílet