1106x
002172
8.9.2021

Addon Posouzení dřevěných konstrukcí

Ve srovnání s přídavným modulem RF-/TIMBER Pro (RFEM 5 / RSTAB 8) jsou v addonu Posouzení dřevěných konstrukcí pro RFEM 6 / RSTAB 9 přidány následující nové funkce:

  • Kromě Eurokódu 5 jsou integrovány i další mezinárodní normy (SIA 265, ANSI/AWC NDS, CSA 086, GB 50005)
  • Posouzení tlaku kolmo na směr vláken (tlak na podpoře)
  • Implementace řešiče vlastních čísel pro stanovení kritického momentu pro klopení (pouze EC 5)
  • Definice rozdílných vzpěrných délek pro posouzení za studena a při požáru
  • Vyhodnocení napětí pomocí jednotkových napětí (MKP)
  • Optimalizované posouzení stability pro pruty s náběhem
  • Sjednocení materiálů pro všechny národní přílohy (pro lepší přehled je v databázi materiálů k dispozici pouze jedna norma „EN“)
  • Zobrazení oslabení průřezu přímo v renderování
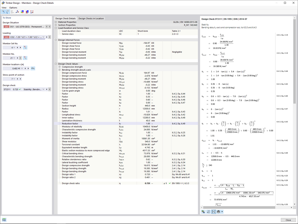
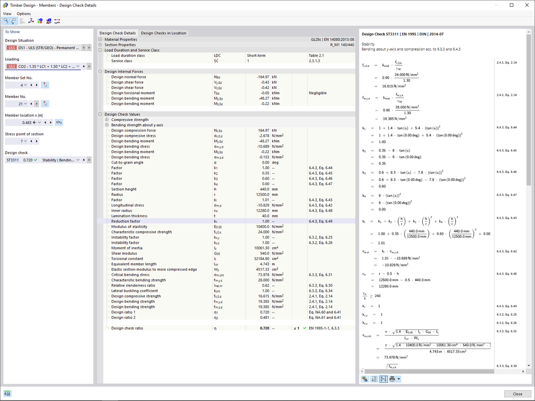
  • výstup vzorců použitých pro posouzení (včetně odkazu na použitou rovnici z normy)


;