Vícenásobný tisk výsledků
Vícenásobný tisk výsledků
30.5.2024
023910
  • RFEM 6
  • RSTAB 9

Vícenásobný tisk výsledků

Používá se v
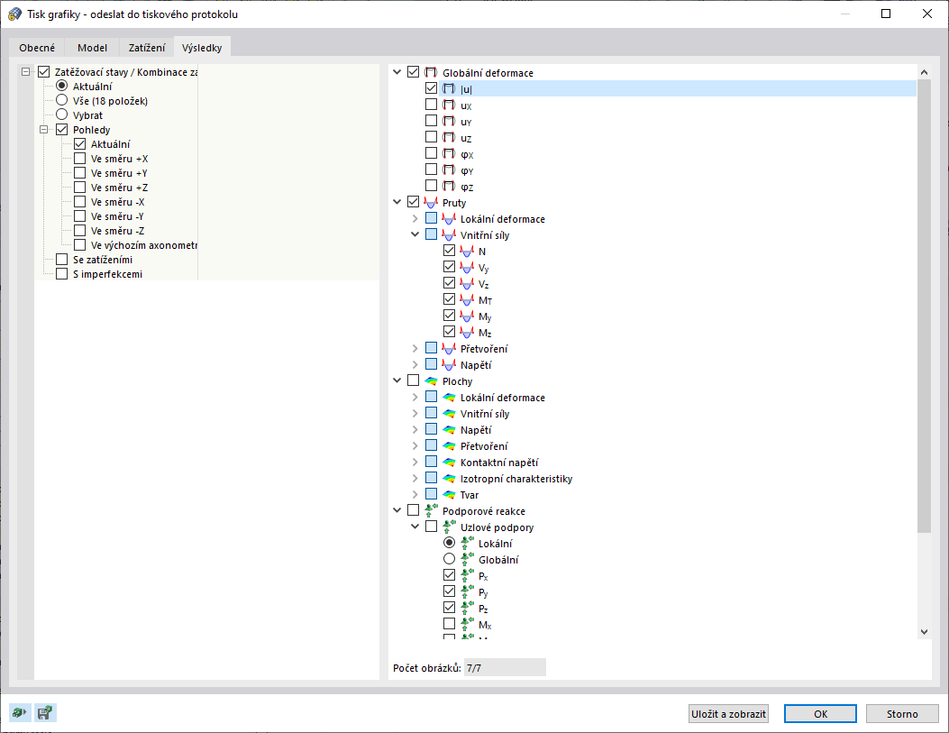
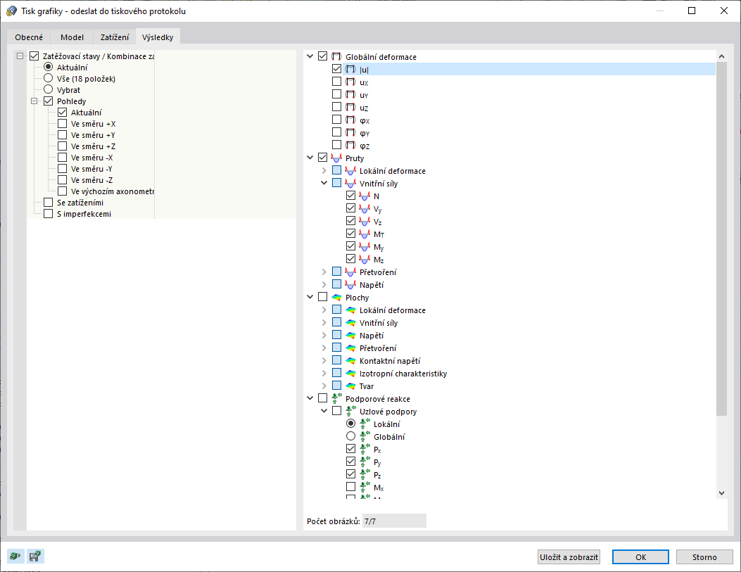
  • Vícenásobný tisk obrázků
Sdílet