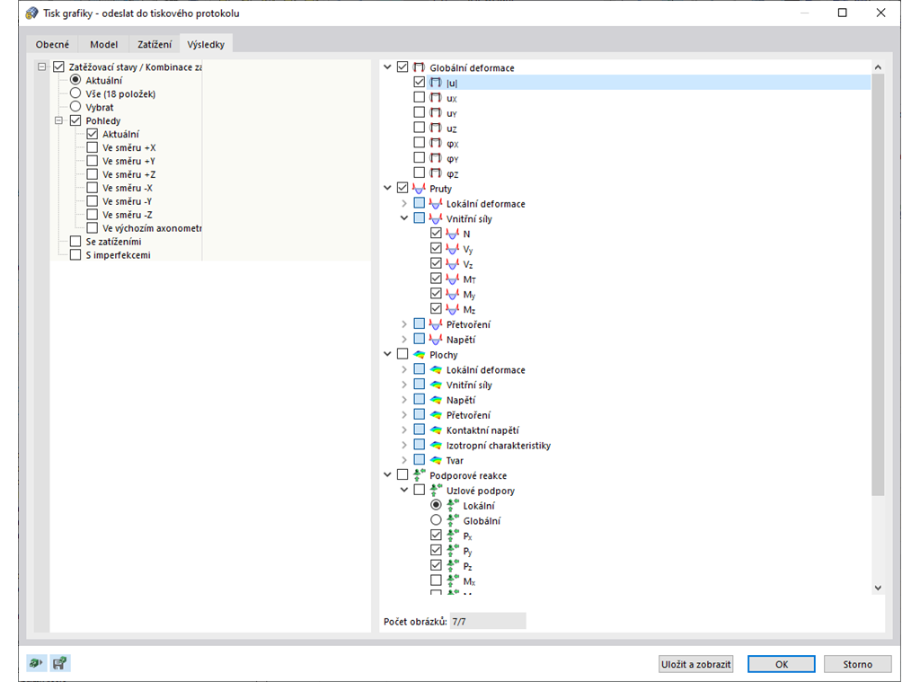
Použijte funkci hromadného tisku pro údaje o modelu, zatížení a výsledky. Můžete vytvářet grafy z různých směrů, které sami definujete. Například můžete jediným kliknutím myši vytisknout všechny vnitřní síly jako izometrický pohled.
;
Zaregistrujte se do extranetu Dlubal, abyste získali většinu softwaru a měli exkluzivní přístup k vašim osobním údajům.
Zaregistrujte se do extranetu Dlubal, abyste získali většinu softwaru a měli exkluzivní přístup k vašim osobním údajům.
Zaregistrujte se do extranetu Dlubal, abyste získali většinu softwaru a měli exkluzivní přístup k vašim osobním údajům.
Použijte funkci hromadného tisku pro údaje o modelu, zatížení a výsledky. Můžete vytvářet grafy z různých směrů, které sami definujete. Například můžete jediným kliknutím myši vytisknout všechny vnitřní síly jako izometrický pohled.