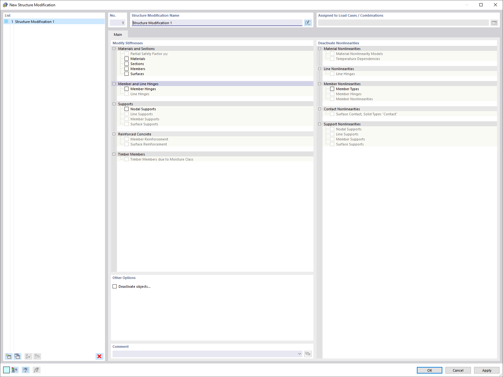
Dialog Změna konstrukce
Dialog Změna konstrukce
30.5.2024
024567
  • RFEM 6
  • RSTAB 9

Dialog Změna konstrukce

Používá se v
  • Objekt Změna konstrukce
Sdílet