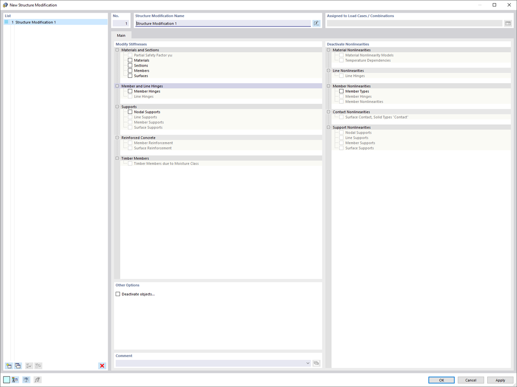
S novým užitečným objektem Změna konstrukce můžete v závislosti na zatěžovacím stavu přehledně upravovat nebo deaktivovat tuhosti, nelinearity i objekty.
Zaregistrujte se do extranetu Dlubal, abyste získali většinu softwaru a měli exkluzivní přístup k vašim osobním údajům.
Zaregistrujte se do extranetu Dlubal, abyste získali většinu softwaru a měli exkluzivní přístup k vašim osobním údajům.
Zaregistrujte se do extranetu Dlubal, abyste získali většinu softwaru a měli exkluzivní přístup k vašim osobním údajům.
S novým užitečným objektem Změna konstrukce můžete v závislosti na zatěžovacím stavu přehledně upravovat nebo deaktivovat tuhosti, nelinearity i objekty.