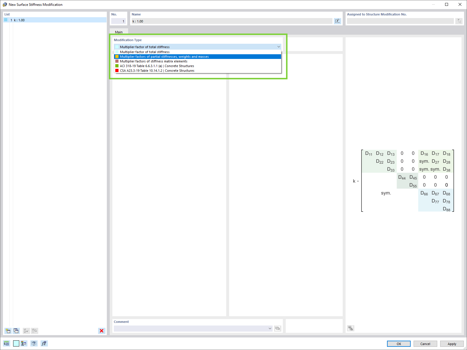
Změna tuhosti plochy
Změna tuhosti plochy
30.5.2024
024575
  • RFEM 6

Změna tuhosti plochy

Používá se v
  • Další typy pro úpravu tuhosti ploch
Sdílet