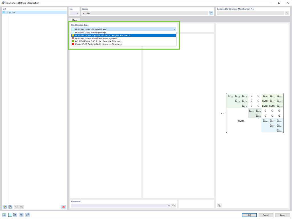
Chcete upravit tuhosti ploch? Nyní máte k dispozici dva nové typy:
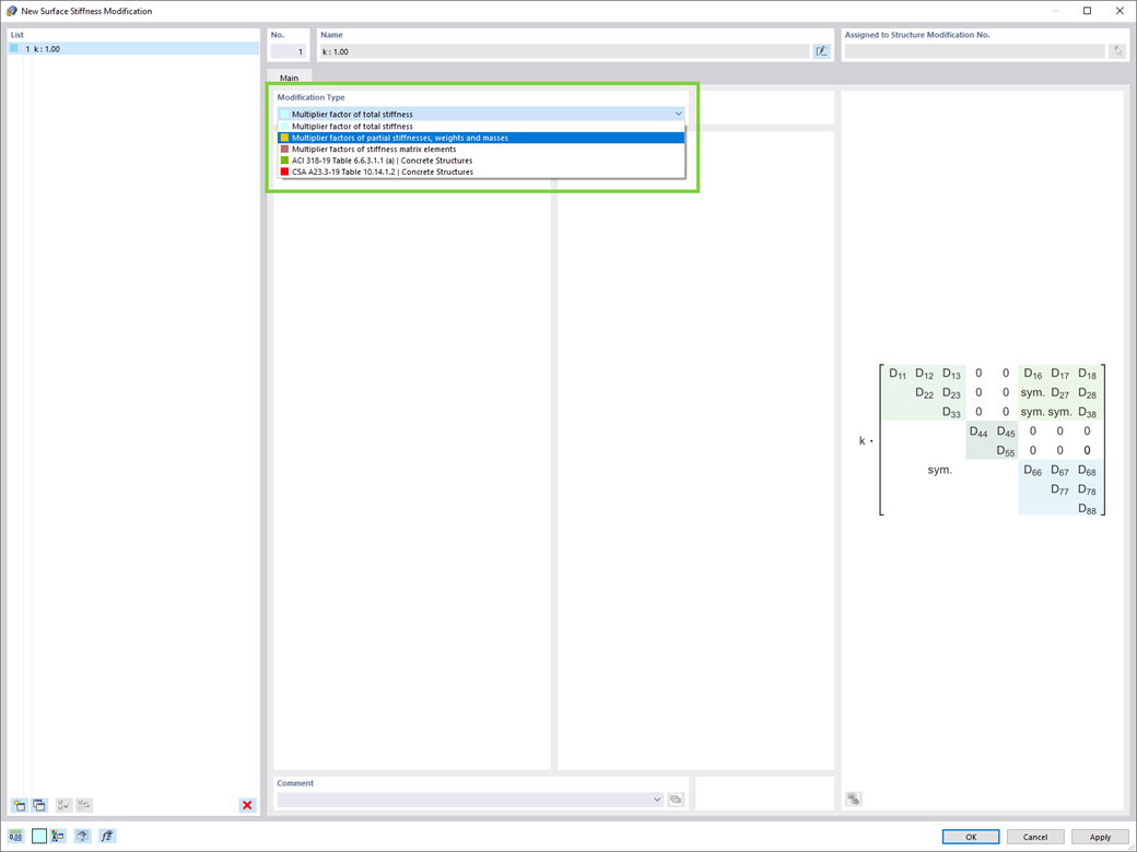
- Součinitel násobení celkové tuhosti
- Součinitele násobení částečných tuhostí, tíh a hmotností
Zaregistrujte se do extranetu Dlubal, abyste získali většinu softwaru a měli exkluzivní přístup k vašim osobním údajům.
Zaregistrujte se do extranetu Dlubal, abyste získali většinu softwaru a měli exkluzivní přístup k vašim osobním údajům.
Zaregistrujte se do extranetu Dlubal, abyste získali většinu softwaru a měli exkluzivní přístup k vašim osobním údajům.
Chcete upravit tuhosti ploch? Nyní máte k dispozici dva nové typy: