Detailní pohled na proces posudku návrhu náběhu a zakřivení dřevěných prvků ve statice konstrukcí.
Detailní pohled na proces posudku návrhu náběhu a zakřivení dřevěných prvků ve statice konstrukcí.
30.5.2024
026272
  • RFEM 6
  • Dřevěné konstrukce
  • Posouzení stability
    • Eurocode 5

Detaily posouzení

Detailní pohled na proces posudku návrhu náběhu a zakřivení dřevěných prvků ve statice konstrukcí.

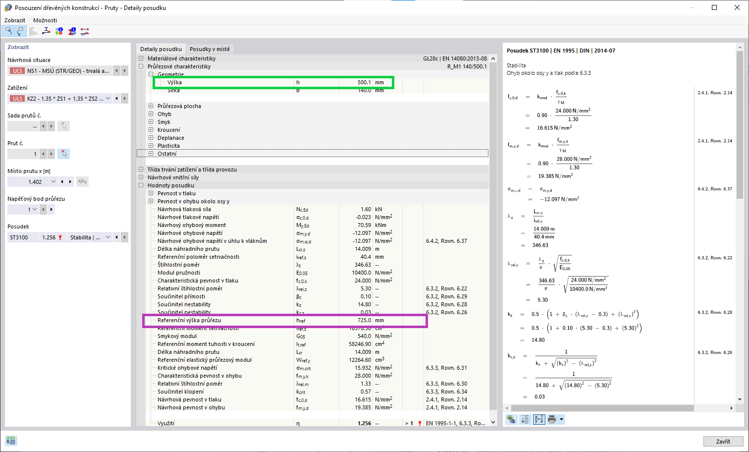
Obrázek znázorňuje podrobný průběh posudku návrhu prutů s náběhem a zakřivených prutů. Zdůrazňuje aspekty, které je třeba zohlednit při zajišťování konstrukční integrity a souladu s návrhovými normami. Důraz je kladen na analýzu specifických vlastností a chování nestandardních tvarů dřeva. Informace o autorovi nejsou k dispozici.
  • Návrh nosných konstrukcí
  • Náhony
  • Zakřivené prvky
  • Statika konstrukcí
  • Posudky
Používá se v
  • Posouzení stability náběhu dřevěného nosníku v programu RFEM 6 metodou náhradního prutu
Sdílet