4197x
001725
2.12.2021

Posouzení stability náběhu dřevěného nosníku v programu RFEM 6 metodou náhradního prutu

Nová generace programů RFEM nabízí možnost provést posouzení stability sedlových prutů metodou náhradního prutu. Posouzení touto metodou lze provést, pokud jsou u nosníků s proměnným průřezem dodrženy požadavky normy DIN 1052, oddíl E8.4.2. V odborné literatuře je tato metoda převzata také pro Eurokód 5. V tomto příspěvku si ukážeme, jak použít metodu náhradního prutu u sedlového střešního nosníku.

V tomto příspěvku si ukážeme, jak použít metodu náhradního prutu u sedlového střešního nosníku, který vidíme na obrázku 1.

Zadání parametrů pro modelování a posouzení v programu RFEM 6

Posouzení stability dřevěných konstrukcí metodou náhradního prutu vyžaduje aktivaci addonu Posouzení dřevěných konstrukcí v programu RFEM 6 (obrázek 2). Addony jsou integrovány do prostředí programu RFEM, takže lze souběžně s modelováním definovat všechna nastavení a parametry posouzení. Pro tento účel je důležité při zadávání prutu zaškrtnout políčko Vlastnosti posouzení (obrázek 3).


Jak je vidět na obrázku 1, má dřevěný nosník rozpětí 14 m a rozměry průřezu 140 x 400 mm a 140 x 900 mm na konci a ve středu pole , resp. Jako materiál je použito lepené lamelové dřevo GL28C, které je k dispozici v databázi materiálů v programu RFEM 6. Kromě vlastní tíhy prutu je nosník zatížen také stálým zatížením 1,75 kN/m a zatížením sněhem 3,4 kN/m.

V programu RFEM 6 lze průřezové charakteristiky nového prutu zadat v záložce Průřez znázorněné na obrázku 4. Tento typ střešního nosníku vyžaduje výběr Sedlový pod typem průběhu a zarovnání s ohledem na dolní část průřezu.

Zadá se zde také vzdálenost k, v níž se průřezové charakteristiky liší od počátku a konce prutu, a přiřadí se průřezy v těchto bodech.

Jak jsme již zmínili, program RFEM 6 umožňuje současné zadávání parametrů modelu a posouzení. Vlastnosti prutu včetně vzpěrných délek, tříd provozu, smykových polí a torzních uložení lze snadno nastavit v záložce Typy posouzení v okně Nový prut. Jak je vidět na obrázku 5, v tomto příkladu není definováno žádné smykové pole ani torzní uložení, zato se zaměříme na přiřazení vzpěrné délky.

Zadání vzpěrných délek je znázorněno na obrázku 6. Obecně lze vzpěrné délky uvažovat pro klopení i pro rovinný vzpěr okolo hlavních os. Při posouzení metodou náhradního prutu je výpočet pružného kritického momentu analytický.

Dále je možné definovat uzlové podpory a přiřadit součinitele vzpěrných délek. V tomto příkladu se přiřadí uzlové podpory na začátek a na konec prutu (obrázek 7), a tím se při posouzení stability zohlední celá jeho délka.


Před spuštěním výpočtu může uživatel definovat parametry pro konfiguraci mezního stavu únosnosti. Posouzení stability je možné aktivovat v Základních údajích v okně Upravit konfiguraci mezního stavu únosnosti (obrázek 8). Na tomto místě lze zohlednit také (de)stabilizující účinek zatížení, který vede ke zvětšení vzpěrné délky (obrázek 9).


Výsledky

Po výpočtu jsou k dispozici výsledky posouzení dřevěných konstrukcí v grafické i tabulkové podobě. Jak je vidět na obrázku 10, využití pro každý typ posouzení se zobrazí v tabulce Výsledky , zatímco všechny detaily posudků jsou přístupné pomocí ikony Detaily posudku.

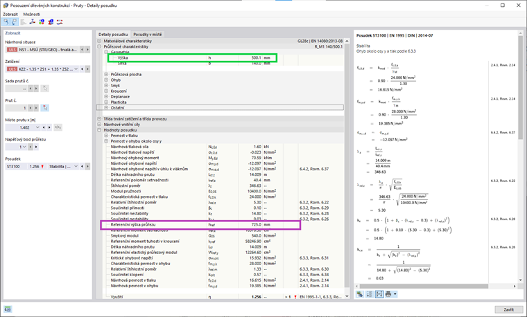
Možnost provést v programu RFEM 6 posouzení stability sedlových prutů na základě výšky náhradního průřezu je jasně znázorněna v detailech posudků. Pokud například detaily posudku pro typ posouzení stability ST3100 (ohyb okolo osy y a tlak podle 6.3.3., EN 1995 | CTE | 2014-07) je výška průřezu v místě prutu x=1,402 m 500,1 mm (obrázek 11).

Hodnota výšky použitá pro výpočet průřezových charakteristik (např. pružného průřezového modulu, momentu setrvačnosti, konstanty v kroucení atd.) uvažovaných v rovnicích pro posouzení je však ve skutečnosti referenční výška průřezu.

Z výsledků vyplývá, že při posouzení stability při plné délce prutu je dosaženo využití většího než 1. Pro řešení tohoto problému je možné vzpěrnou délku upravit zadáním vazeb ve vnitřních uzlech podél pole (obrázek 12). Tato nová vzpěrná délka vede ke zlepšení využití, jak vidíme na obrázku 13.


Závěrečné poznámky

Sedlové pruty lze v programu RFEM 6 modelovat jednoduše a přehledně. Integrace addonu Posouzení dřevěných konstrukcí v prostředí programu RFEM umožňuje současné definování parametrů modelu a posouzení těchto prvků. Pokud jde o stabilitní analýzu, je jednou z velkých výhod programu RFEM 6 možnost provést posouzení stability sedlových prutů pomocí metody náhradního prutu.

V programu RFEM 5 nebylo možné posuzovat sedlové pruty metodou náhradního prutu. Místo toho bylo dříve posouzení sedlových prutů metodou náhradního prutu nabízeno pouze v samostatném programu RX-TIMBER.

Je důležité zmínit, že kromě metody náhradního prutu je v programu RFEM 6 možné provést posouzení stability také metodou vlastních čísel. Posouzení stability založené na této metodě bude popsáno v některém z dalších článků databáze znalostí.


Autor

Ing. Kirova je ve společnosti Dlubal zodpovědná za tvorbu odborných článků a poskytuje technickou podporu zákazníkům.

Odkazy


;