Zobrazení lineární pružné a trhlinové deformace železobetonových profilů se zaměřením na stav I a II
Zobrazení deformace betonových dílců ve stavu II s tahovým ztužením v souladu s normami.
Zobrazení lineární pružné a trhlinové deformace železobetonových profilů se zaměřením na stav I a II
Zobrazení deformace betonových dílců ve stavu II s tahovým ztužením v souladu s normami.
30.5.2024
027057
  • Posouzení železobetonových konstrukcí pro RFEM 6
  • Posouzení železobetonových konstrukcí pro RSTAB 9
  • Betonové konstrukce

Lineární elastická deformace (nahoře) a deformace s ohledem na stav II (dole)

Zobrazení lineární pružné a trhlinové deformace železobetonových profilů se zaměřením na stav I a II

Obrázek ukazuje srovnávací analýzu deformace železobetonu za podmínek lineární pružnosti a po stavu II. Nahoře je deformace ve stavu I, dole modifikovaná deformace s tahovým zpevněním. Zohledněna je tuhost v porušeném stavu a tahové zpevnění podle normy. Znázorňuje efektivně vypočtené přetvoření pro různé stavy betonu.
  • Lineární pružná deformace
  • Železobeton ve stavu II
  • Beton s trhlinami
  • Tahové ztužení
  • Železobeton
  • Beton
  • Navrhování
Používá se v
  • Posouzení železobetonových konstrukcí | Stanovení deformací ve stavu s trhlinami
Sdílet
24.3.2025
027058
  • Posouzení železobetonových konstrukcí pro RFEM 6
  • Posouzení železobetonových konstrukcí pro RSTAB 9
  • Betonové konstrukce
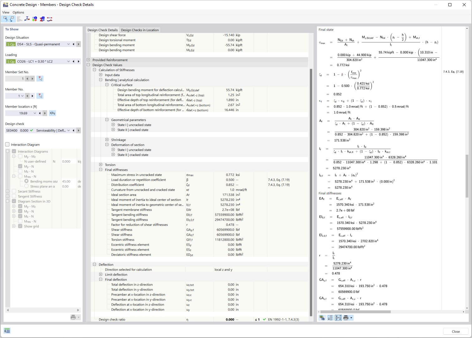
Detaily návrhu pro zohlednění průřezu s trhlinami
Zobrazení deformace betonových dílců ve stavu II s tahovým ztužením v souladu s normami.

Na obrázku jsou znázorněny technické aspekty výpočtu deformace železobetonových prvků v trhlinovém stavu II. Zvláštní důraz je kladen na metodu „tahového ztužení“ mezi trhlinami, která se zohledňuje při stanovení tuhosti. To se provádí v souladu s příslušnými návrhovými normami, aby byly zajištěny přesné výsledky pro únosnost.
  • Deformace betonových prvků
  • Stav betonu II
  • Tahové ztužení
  • Prasklý řez
  • Návrh železobetonu
  • Tahové ztužení
  • Návrhové normy
  • Železobeton
  • Beton
  • Navrhování
Sdílet